XML Schema Documentation

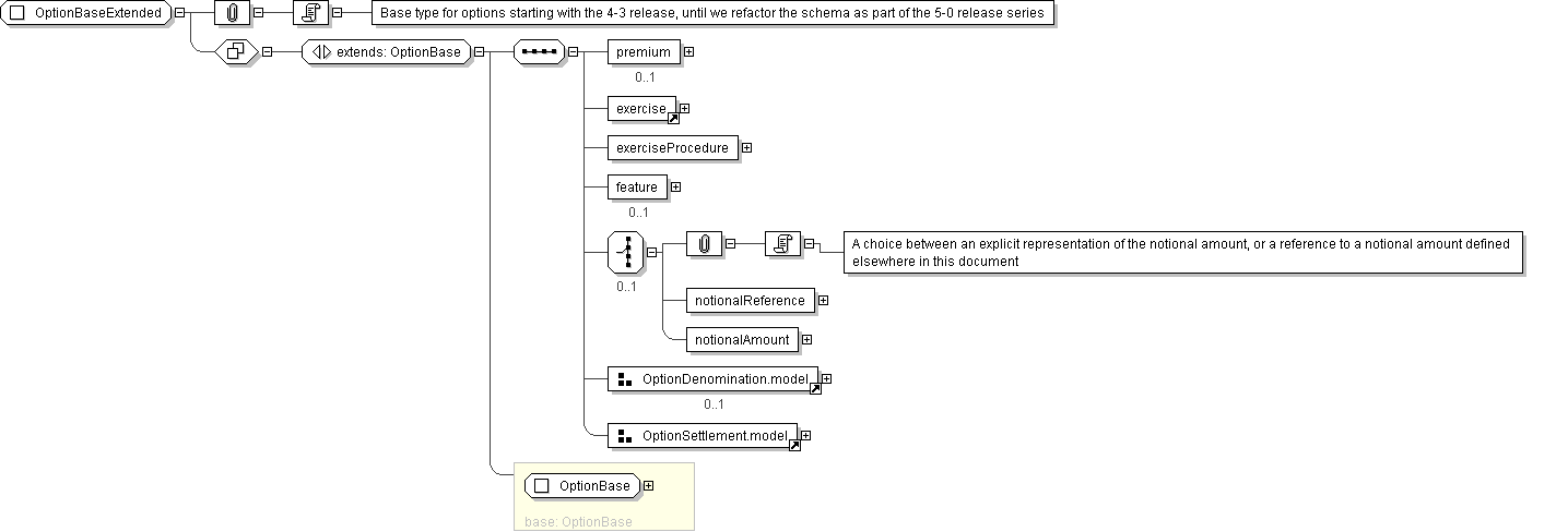
Complex Type: OptionBaseExtended

[Table of contents]

Super-types: Product < OptionBase (by extension) < OptionBaseExtended (by extension)
Sub-types: None
Name OptionBaseExtended
Abstract yes
Documentation Base type for options starting with the 4-3 release, until we refactor the schema as part of the 5-0 release series
XML Instance Representation
<...
id=" xsd:ID [0..1]">
<productType> ProductType </productType> [0..*]

'A classification of the type of product. FpML defines a simple product categorization using a coding scheme.'

<productId> ProductId </productId> [0..*]

'A product reference identifier allocated by a party. FpML does not define the domain values associated with this element. Note that the domain values for this element are not strictly an enumerated list.'

<buyerPartyReference> PartyOrTradeSideReference </buyerPartyReference> [1]

'A reference to the party that buys this instrument, ie. pays for this instrument and receives the rights defined by it. See 2000 ISDA definitions Article 11.1 (b). In the case of FRAs this the fixed rate payer.'

<sellerPartyReference> PartyOrTradeSideReference </sellerPartyReference> [1]

'A reference to the party that sells (\"writes\") this instrument, i.e. that grants the rights defined by this instrument and in return receives a payment for it. See 2000 ISDA definitions Article 11.1 (a). In the case of FRAs this is the floating rate payer.'

<optionType> OptionTypeEnum </optionType> [1]

'The type of option transaction. From a usage standpoint, put/call is the default option type, while payer/receiver indicator is used for options index credit default swaps, consistently with the industry practice. Straddle is used for the case of straddle strategy, that combine a call and a put with the same strike.'

<premium> Premium </premium> [0..1]

'The option premium payable by the buyer to the seller'

<exercise> ... </exercise> [1]
<exerciseProcedure> ExerciseProcedure </exerciseProcedure> [1]

'A set of parameters defining procedures associated with the exercise.'

<feature> OptionFeature </feature> [0..1]

'An Option feature such as quanto, asian, barrier, knock'

Start Choice [0..1]

'A choice between an explicit representation of the notional amount, or a reference to a notional amount defined elsewhere in this document'


<notionalReference> NotionalAmountReference </notionalReference> [1]
<notionalAmount> Money </notionalAmount> [1]
End Choice
Start Group: OptionDenomination.model [0..1]
<optionEntitlement> PositiveDecimal </optionEntitlement> [1]

'The number of units of underlyer per option comprised in the option transaction.'

<entitlementCurrency> Currency </entitlementCurrency> [0..1]

'TODO'

<numberOfOptions> PositiveDecimal </numberOfOptions> [0..1]

'The number of options comprised in the option transaction.'

End Group: OptionDenomination.model
<settlementType> SettlementTypeEnum </settlementType> [0..1]
<settlementDate> AdjustableOrRelativeDate </settlementDate> [0..1]
Start Group: SettlementAmountOrCurrency.model [0..1]
Start Choice [1]
<settlementAmount> Money </settlementAmount> [1]

'Settlement Amount'

<settlementCurrency> Currency </settlementCurrency> [1]

'Settlement Currency for use where the Settlement Amount cannot be known in advance'

End Choice
End Group: SettlementAmountOrCurrency.model
</...>
Diagram
Schema Component Representation
<xsd:complexType name="OptionBaseExtended" abstract="true">
<xsd:complexContent>
<xsd:extension base=" OptionBase ">
<xsd:sequence>
<xsd:element name="premium" type=" Premium " minOccurs="0"/>
<xsd:element ref=" exercise "/>
<xsd:element name="exerciseProcedure" type=" ExerciseProcedure "/>
<xsd:element name="feature" type=" OptionFeature " minOccurs="0"/>
<xsd:choice minOccurs="0">
<xsd:element name="notionalReference" type=" NotionalAmountReference "/>
<xsd:element name="notionalAmount" type=" Money "/>
</xsd:choice>
<xsd:group ref=" OptionDenomination.model " minOccurs="0"/>
<xsd:group ref=" OptionSettlement.model "/>
</xsd:sequence>
</xsd:extension>
</xsd:complexContent>
</xsd:complexType>