XML Schema Documentation

Element: correlationSwap

[Table of contents]

  • This element can be used wherever the following element is referenced:
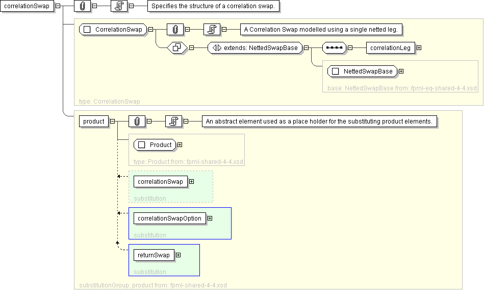
Name correlationSwap
Type CorrelationSwap
Nillable no
Abstract no
Documentation Specifies the structure of a correlation swap.
Logical Diagram
XML Instance Representation
<correlationSwap
id=" xsd:ID [0..1]">
<productType> ProductType </productType> [0..*]

'A classification of the type of product. FpML defines a simple product categorization using a coding scheme.'

<productId> ProductId </productId> [0..*]

'A product reference identifier allocated by a party. FpML does not define the domain values associated with this element. Note that the domain values for this element are not strictly an enumerated list.'

<additionalPayment> ClassifiedPayment </additionalPayment> [0..*]

'Specifies additional payment(s) between the principal parties to the netted swap.'

<extraordinaryEvents> ExtraordinaryEvents </extraordinaryEvents> [0..1]

'Where the underlying is shares, specifies events affecting the issuer of those shares that may require the terms of the transaction to be adjusted.'

<correlationLeg> CorrelationLeg </correlationLeg> [1]

'Correlation Leg. Correlation Buyer is deemed to be the Equity Amount Receiver, Correlation Seller is deemed to be the Equity Amount Payer.'

</correlationSwap>
Diagram
element_correlationSwapOption element_returnSwap
Schema Component Representation
<xsd:element name="correlationSwap" type=" CorrelationSwap " substitutionGroup="product"/>