XML Schema Documentation

Complex Type: Commission

[Table of contents]

Super-types: None
Sub-types: None
Name Commission
Used by (from the same schema document) Complex Type Price
Abstract no
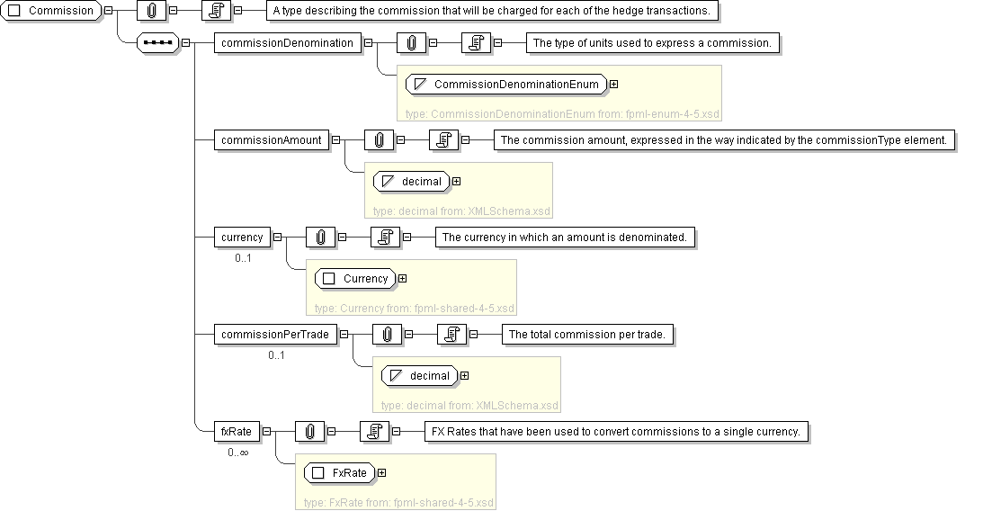
Documentation A type describing the commission that will be charged for each of the hedge transactions.
XML Instance Representation
<...>
<commissionDenomination> CommissionDenominationEnum </commissionDenomination> [1]

'The type of units used to express a commission.'

<commissionAmount> xsd:decimal </commissionAmount> [1]

'The commission amount, expressed in the way indicated by the commissionType element.'

<currency> Currency </currency> [0..1]

'The currency in which an amount is denominated.'

<commissionPerTrade> xsd:decimal </commissionPerTrade> [0..1]

'The total commission per trade.'

<fxRate> FxRate </fxRate> [0..*]

'FX Rates that have been used to convert commissions to a single currency.'

</...>
Diagram
Schema Component Representation
<xsd:complexType name="Commission">
<xsd:sequence>
<xsd:element name="commissionDenomination" type=" CommissionDenominationEnum "/>
<xsd:element name="commissionAmount" type=" xsd:decimal "/>
<xsd:element name="currency" type=" Currency " minOccurs="0"/>
<xsd:element name="commissionPerTrade" type=" xsd:decimal " minOccurs="0"/>
<xsd:element name="fxRate" type=" FxRate " minOccurs="0" maxOccurs="unbounded"/>
</xsd:sequence>
</xsd:complexType>