XML Schema Documentation

Element: europeanExercise

[Table of contents]

  • This element can be used wherever the following element is referenced:
Name europeanExercise
Type EuropeanExercise
Nillable no
Abstract no
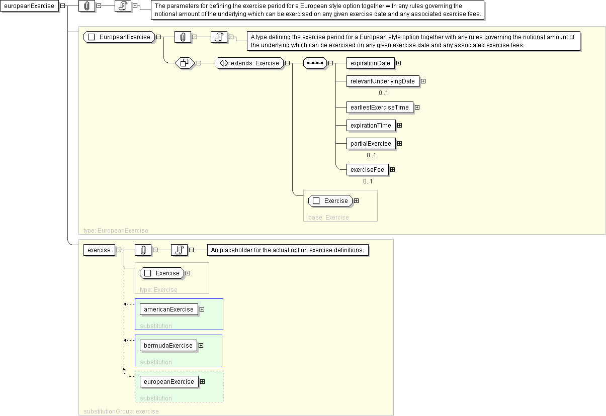
Documentation The parameters for defining the exercise period for a European style option together with any rules governing the notional amount of the underlying which can be exercised on any given exercise date and any associated exercise fees.
Logical Diagram
XML Instance Representation
<europeanExercise
id=" xsd:ID [0..1]">
<expirationDate> AdjustableOrRelativeDate </expirationDate> [1]

'The last day within an exercise period for an American style option. For a European style option it is the only day within the exercise period.'

<relevantUnderlyingDate> AdjustableOrRelativeDates </relevantUnderlyingDate> [0..1]

'The daye on the underlying set by the exercise of an option. What this date is depends on the option (e.g. in a swaption it is the effective date, in an extendible/cancelable provision it is the termination date).'

<earliestExerciseTime> BusinessCenterTime </earliestExerciseTime> [1]

'The earliest time at which notice of exercise can be given by the buyer to the seller (or seller\'s agent) i) on the expriation date, in the case of a European style option, (ii) on each bermuda option exercise date and the expiration date, in the case of a Bermuda style option the commencement date to, and including, the expiration date , in the case of an American option.'

<expirationTime> BusinessCenterTime </expirationTime> [1]

'The latest time for exercise on expirationDate.'

<partialExercise> PartialExercise </partialExercise> [0..1]

'As defined in the 2000 ISDA Definitions, Section 12.3. Partial Exercise, the buyer of the option has the right to exercise all or less than all the notional amount of the underlying swap on the expiration date, but may not exercise less than the minimum notional amount, and if an integral multiple amount is specified, the notional amount exercised must be equal to, or be an integral multiple of, the integral multiple amount.'

<exerciseFee> ExerciseFee </exerciseFee> [0..1]

'A fee to be paid on exercise. This could be represented as an amount or a rate and notional reference on which to apply the rate.'

</europeanExercise>
Diagram
element_americanExercise element_bermudaExercise
Schema Component Representation
<xsd:element name="europeanExercise" type=" EuropeanExercise " substitutionGroup="exercise"/>