| Super-types: | None |
|---|---|
| Sub-types: | None |
| Name | ReferenceObligation |
|---|---|
| Used by (from the same schema document) | Complex Type ReferenceInformation , Complex Type ReferencePair |
| Abstract | no |
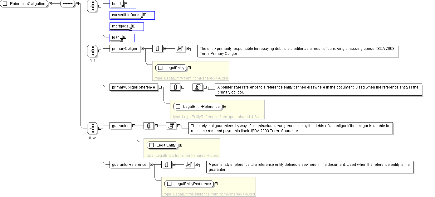
'The entity primarily responsible for repaying debt to a creditor as a result of borrowing or issuing bonds. ISDA 2003 Term: Primary Obligor'
'A pointer style reference to a reference entity defined elsewhere in the document. Used when the reference entity is the primary obligor.'
'The party that guarantees by way of a contractual arrangement to pay the debts of an obligor if the obligor is unable to make the required payments itself. ISDA 2003 Term: Guarantor'
'A pointer style reference to a reference entity defined elsewhere in the document. Used when the reference entity is the guarantor.'