XML Schema Documentation

Complex Type: Variance

[Table of contents]

Super-types: CalculationFromObservation < Variance (by extension)
Sub-types: None
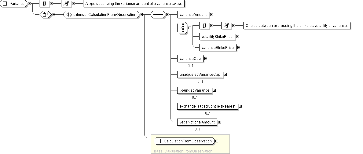
Name Variance
Abstract no
Documentation A type describing the variance amount of a variance swap.
XML Instance Representation
<...>
Start Choice [1]
<initialLevel> xsd:decimal </initialLevel> [1]

'Contract will strike off this initial level.'

<closingLevel> xsd:boolean </closingLevel> [1]

'If true this contract will strike off the closing level of the default exchange traded contract.'

<expiringLevel> xsd:boolean </expiringLevel> [1]

'If true this contract will strike off the expiring level of the default exchange traded contract.'

End Choice
<expectedN> xsd:positiveInteger </expectedN> [0..1]

'Expected number of trading days.'

<varianceAmount> Money </varianceAmount> [1]

'Variance amount, which is a cash multiplier.'

Start Choice [1]

'Choice between expressing the strike as volatility or variance.'


<volatilityStrikePrice> NonNegativeDecimal </volatilityStrikePrice> [1]
<varianceStrikePrice> NonNegativeDecimal </varianceStrikePrice> [1]
End Choice
<varianceCap> xsd:boolean </varianceCap> [0..1]

'If present and true, then variance cap is applicable.'

<unadjustedVarianceCap> PositiveDecimal </unadjustedVarianceCap> [0..1]

'For use when varianceCap is applicable. Contains the scaling factor of the Variance Cap that can differ on a trade-by-trade basis in the European market. For example, a Variance Cap of 2.5^2 x Variance Strike Price has an unadjustedVarianceCap of 2.5.'

<boundedVariance> BoundedVariance </boundedVariance> [0..1]

'Conditions which bound variance. The contract specifies one or more boundary levels. These levels are expressed as prices for confirmation purposes Underlyer price must be equal to or higher than Lower Barrier is known as Up Conditional Swap Underlyer price must be equal to or lower than Upper Barrier is known as Down Conditional Swap Underlyer price must be equal to or higher than Lower Barrier and must be equal to or lower than Upper Barrier is known as Barrier Conditional Swap.'

<exchangeTradedContractNearest> ExchangeTradedContract </exchangeTradedContractNearest> [0..1]

'Specification of the exchange traded contract nearest.'

<vegaNotionalAmount> xsd:decimal </vegaNotionalAmount> [0..1]

'Vega Notional represents the approximate gain/loss at maturity for a 1% difference between RVol (realised vol) and KVol (strike vol). It does not necessarily represent the Vega Risk of the trade.'

</...>
Diagram
Schema Component Representation
<xsd:complexType name="Variance">
<xsd:complexContent>
<xsd:extension base=" CalculationFromObservation ">
<xsd:sequence>
<xsd:element name="varianceAmount" type=" Money "/>
<xsd:choice>
<xsd:element name="volatilityStrikePrice" type=" NonNegativeDecimal "/>
<xsd:element name="varianceStrikePrice" type=" NonNegativeDecimal "/>
</xsd:choice>
<xsd:element name="varianceCap" type=" xsd:boolean " minOccurs="0"/>
<xsd:element name="unadjustedVarianceCap" type=" PositiveDecimal " minOccurs="0"/>
<xsd:element name="boundedVariance" type=" BoundedVariance " minOccurs="0"/>
<xsd:element name="exchangeTradedContractNearest" type=" ExchangeTradedContract " minOccurs="0"/>
<xsd:element name="vegaNotionalAmount" type=" xsd:decimal " minOccurs="0"/>
</xsd:sequence>
</xsd:extension>
</xsd:complexContent>
</xsd:complexType>