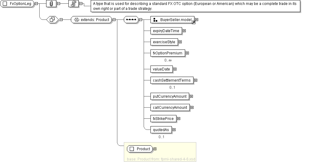
| Super-types: | Product < FxOptionLeg (by extension) |
|---|---|
| Sub-types: |
|
| Name | FxOptionLeg |
|---|---|
| Used by (from the same schema document) | Element fxSimpleOption |
| Abstract | no |
| Documentation | A type that is used for describing a standard FX OTC option (European or American) which may be a complete trade in its own right or part of a trade strategy. |
'A classification of the type of product. FpML defines a simple product categorization using a coding scheme.'
'A product reference identifier allocated by a party. FpML does not define the domain values associated with this element. Note that the domain values for this element are not strictly an enumerated list.'
'A reference to the party that buys this instrument, ie. pays for this instrument and receives the rights defined by it. See 2000 ISDA definitions Article 11.1 (b). In the case of FRAs this the fixed rate payer.'
'A reference to the party that sells (\"writes\") this instrument, i.e. that grants the rights defined by this instrument and in return receives a payment for it. See 2000 ISDA definitions Article 11.1 (a). In the case of FRAs this is the floating rate payer.'
'The date and time in a location of the option expiry. In the case of american options this is the latest possible expiry date and time.'
'The manner in which the option can be exercised.'
'Premium amount or premium installment amount for an option.'
'This optional element is only used if an option has been specified at execution time to be settled into a single cash payment. This would be used for a non-deliverable option.'
'The currency amount that the option gives the right to sell.'
'The currency amount that the option gives the right to buy.'