XML Schema Documentation

Complex Type: InterestAccrualSchedule

[Table of contents]

Super-types: None
Sub-types: None
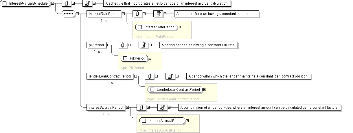
Name InterestAccrualSchedule
Used by (from the same schema document) Model Group InterestPaymentDetails.model
Abstract no
Documentation A schedule that incorporates all sub-periods of an interest accrual calculation.
XML Instance Representation
<...>
<interestRatePeriod> InterestRatePeriod </interestRatePeriod> [1..*]

'A period defined as having a constant interest rate.'

<pikPeriod> PikPeriod </pikPeriod> [0..*]

'A period defined as having a constant PIK rate.'

<lenderLoanContractPeriod> LenderLoanContractPeriod </lenderLoanContractPeriod> [1..*]

'A period within which the lender maintains a constant loan contract position.'

<interestAccrualPeriod> InterestAccrualPeriod </interestAccrualPeriod> [1..*]

'A combination of all period types where an interest amount can be calculated using constant factors.'

</...>
Diagram
Schema Component Representation
<xsd:complexType name="InterestAccrualSchedule">
<xsd:sequence>
<xsd:element name="interestRatePeriod" type=" InterestRatePeriod " maxOccurs="unbounded"/>
<xsd:element name="pikPeriod" type=" PikPeriod " minOccurs="0" maxOccurs="unbounded"/>
<xsd:element name="lenderLoanContractPeriod" type=" LenderLoanContractPeriod " maxOccurs="unbounded"/>
<xsd:element name="interestAccrualPeriod" type=" InterestAccrualPeriod " maxOccurs="unbounded"/>
</xsd:sequence>
</xsd:complexType>