XML Schema Documentation

Complex Type: FallbackReferencePrice

[Table of contents]

Super-types: None
Sub-types: None
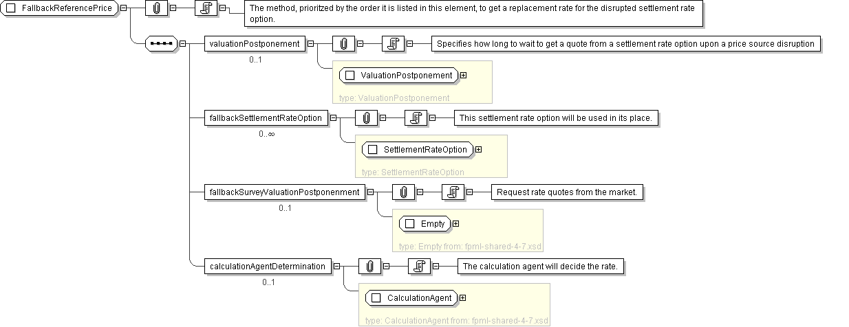
Name FallbackReferencePrice
Used by (from the same schema document) Complex Type PriceSourceDisruption
Abstract no
Documentation The method, prioritzed by the order it is listed in this element, to get a replacement rate for the disrupted settlement rate option.
XML Instance Representation
<...>
<valuationPostponement> ValuationPostponement </valuationPostponement> [0..1]

'Specifies how long to wait to get a quote from a settlement rate option upon a price source disruption'

<fallbackSettlementRateOption> SettlementRateOption </fallbackSettlementRateOption> [0..*]

'This settlement rate option will be used in its place.'

<fallbackSurveyValuationPostponenment> Empty </fallbackSurveyValuationPostponenment> [0..1]

'Request rate quotes from the market.'

<calculationAgentDetermination> CalculationAgent </calculationAgentDetermination> [0..1]

'The calculation agent will decide the rate.'

</...>
Diagram
Schema Component Representation
<xsd:complexType name="FallbackReferencePrice">
<xsd:sequence>
<xsd:element name="valuationPostponement" type=" ValuationPostponement " minOccurs="0"/>
<xsd:element name="fallbackSettlementRateOption" type=" SettlementRateOption " minOccurs="0" maxOccurs="unbounded"/>
<xsd:element name="fallbackSurveyValuationPostponenment" type=" Empty " minOccurs="0"/>
<xsd:element name="calculationAgentDetermination" type=" CalculationAgent " minOccurs="0"/>
</xsd:sequence>
</xsd:complexType>