XML Schema Documentation

Element: returnLeg

[Table of contents]

  • This element can be used wherever the following element is referenced:
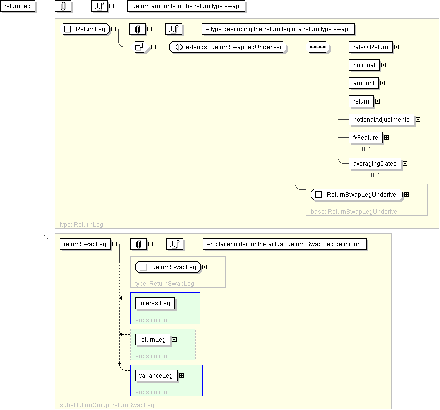
Name returnLeg
Type ReturnLeg
Nillable no
Abstract no
Documentation Return amounts of the return type swap.
Logical Diagram
XML Instance Representation
<returnLeg
legIdentifier=" xsd:ID [0..1]

'DEPRECATED This element will be renamed to id in the next major FpML version.'

"
>
<payerPartyReference> PartyOrAccountReference </payerPartyReference> [1]

'A reference to the party responsible for making the payments defined by this structure.'

<receiverPartyReference> PartyOrAccountReference </receiverPartyReference> [1]

'A reference to the party that receives the payments corresponding to this structure.'

<paymentFrequency> Frequency </paymentFrequency> [0..1]

'DEPRECATED This element will be removed in the next FpML major version. Frequency at which this leg pays.'

<effectiveDate> AdjustableOrRelativeDate </effectiveDate> [1]

'Specifies the effective date of this leg of the swap. When defined in relation to a date specified somewhere else in the document (through the relativeDate component), this element will typically point to the effective date of the other leg of the swap.'

<terminationDate> AdjustableOrRelativeDate </terminationDate> [1]

'Specifies the termination date of this leg of the swap. When defined in relation to a date specified somewhere else in the document (through the relativeDate component), this element will typically point to the termination date of the other leg of the swap.'

<strikeDate> AdjustableOrRelativeDate </strikeDate> [0..1]

'Specifies the strike date of this leg of the swap, used for forward starting swaps. When defined in relation to a date specified somewhere else in the document (through the relativeDate component), this element will typically by relative to the trade date of the swap.'

<underlyer> Underlyer </underlyer> [1]

'Specifies the underlying component of the leg, which can be either one or many and consists in either equity, index or convertible bond component, or a combination of these.'

<rateOfReturn> ReturnLegValuation </rateOfReturn> [1]

'Element named \"valuation\" in versions prior to FpML 4.2 Second Working Draft. Specifies the terms of the initial price of the return type swap and of the subsequent valuations of the underlyer.'

<notional> ReturnSwapNotional </notional> [1]

'Specifies the notional of a return type swap. When used in the equity leg, the definition will typically combine the actual amount (using the notional component defined by the FpML industry group) and the determination method. When used in the interest leg, the definition will typically point to the definition of the equity leg.'

<amount> ReturnSwapAmount </amount> [1]

'Element named \"equityAmount\" in versions prior to FpML 4.2 Second Working Draft. Specifies, in relation to each Payment Date, the amount to which the Payment Date relates. For equity swaps this element is equivalent to the Equity Amount term as defined in the ISDA 2002 Equity Derivatives Definitions.'

<return> Return </return> [1]

'Specifies the conditions under which dividend affecting the underlyer will be paid to the receiver of the amounts.'

<notionalAdjustments> NotionalAdjustmentEnum </notionalAdjustments> [1]

'Specifies the conditions that govern the adjustment to the number of units of the equity swap.'

<fxFeature> FxFeature </fxFeature> [0..1]

'A quanto or composite FX feature.'

<averagingDates> AveragingPeriod </averagingDates> [0..1]

'Averaging Dates used in the swap.'

</returnLeg>
Diagram
element_interestLeg element_varianceLeg
Schema Component Representation
<xsd:element name="returnLeg" type=" ReturnLeg " substitutionGroup="returnSwapLeg"/>