XML Schema Documentation

Complex Type: OilDelivery

[Table of contents]

Super-types: None
Sub-types: None
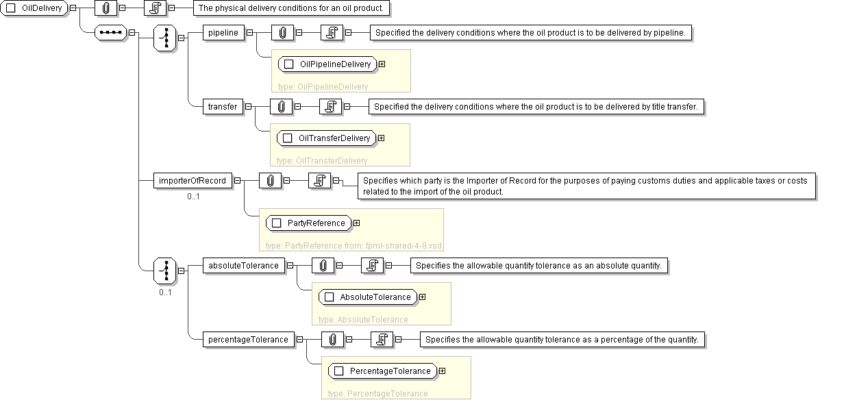
Name OilDelivery
Used by (from the same schema document) Complex Type OilPhysicalLeg
Abstract no
Documentation The physical delivery conditions for an oil product.
XML Instance Representation
<...>
Start Choice [1]
<pipeline> OilPipelineDelivery </pipeline> [1]

'Specified the delivery conditions where the oil product is to be delivered by pipeline.'

<transfer> OilTransferDelivery </transfer> [1]

'Specified the delivery conditions where the oil product is to be delivered by title transfer.'

End Choice
<importerOfRecord> PartyReference </importerOfRecord> [0..1]

'Specifies which party is the Importer of Record for the purposes of paying customs duties and applicable taxes or costs related to the import of the oil product.'

Start Choice [0..1]
<absoluteTolerance> AbsoluteTolerance </absoluteTolerance> [1]

'Specifies the allowable quantity tolerance as an absolute quantity.'

<percentageTolerance> PercentageTolerance </percentageTolerance> [1]

'Specifies the allowable quantity tolerance as a percentage of the quantity.'

End Choice
</...>
Diagram
Schema Component Representation
<xsd:complexType name="OilDelivery">
<xsd:sequence>
<xsd:choice>
<xsd:element name="pipeline" type=" OilPipelineDelivery "/>
<xsd:element name="transfer" type=" OilTransferDelivery "/>
</xsd:choice>
<xsd:element name="importerOfRecord" type=" PartyReference " minOccurs="0"/>
<xsd:choice minOccurs="0">
<xsd:element name="absoluteTolerance" type=" AbsoluteTolerance "/>
<xsd:element name="percentageTolerance" type=" PercentageTolerance "/>
</xsd:choice>
</xsd:sequence>
</xsd:complexType>