XML Schema Documentation

Attribute Group: VersionAttributes.atts

[Table of contents]

Name VersionAttributes.atts
Used by (from the same schema document) Complex Type Document
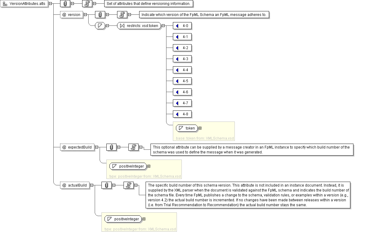
Documentation Set of attributes that define versioning information.
XML Instance Representation
version=" xsd:token (value comes from list: {'4-0'|'4-1'|'4-2'|'4-3'|'4-4'|'4-5'|'4-6'|'4-7'|'4-8'}) [1]

'Indicate which version of the FpML Schema an FpML message adheres to.'

"

expectedBuild=" xsd:positiveInteger [0..1]

'This optional attribute can be supplied by a message creator in an FpML instance to specify which build number of the schema was used to define the message when it was generated.'

"

actualBuild="3 [0..1]

'The specific build number of this schema version. This attribute is not included in an instance document. Instead, it is supplied by the XML parser when the document is validated against the FpML schema and indicates the build number of the schema file. Every time FpML publishes a change to the schema, validation rules, or examples within a version (e.g., version 4.2) the actual build number is incremented. If no changes have been made between releases within a version (i.e. from Trial Recommendation to Recommendation) the actual build number stays the same.'

"
Diagram
Schema Component Representation
<xsd:attributeGroup name="VersionAttributes.atts">
<xsd:attribute name="version" use="required">
<xsd:simpleType>
<xsd:restriction base=" xsd:token ">
<xsd:enumeration value="4-0"/>
<xsd:enumeration value="4-1"/>
<xsd:enumeration value="4-2"/>
<xsd:enumeration value="4-3"/>
<xsd:enumeration value="4-4"/>
<xsd:enumeration value="4-5"/>
<xsd:enumeration value="4-6"/>
<xsd:enumeration value="4-7"/>
<xsd:enumeration value="4-8"/>
</xsd:restriction>
</xsd:simpleType>
</xsd:attribute>
<xsd:attribute name="expectedBuild" type=" xsd:positiveInteger "/>
<xsd:attribute name="actualBuild" type=" xsd:positiveInteger " fixed="3"/>
</xsd:attributeGroup>