| Super-types: | None |
|---|---|
| Sub-types: | None |
| Name | Position |
|---|---|
| Abstract | no |
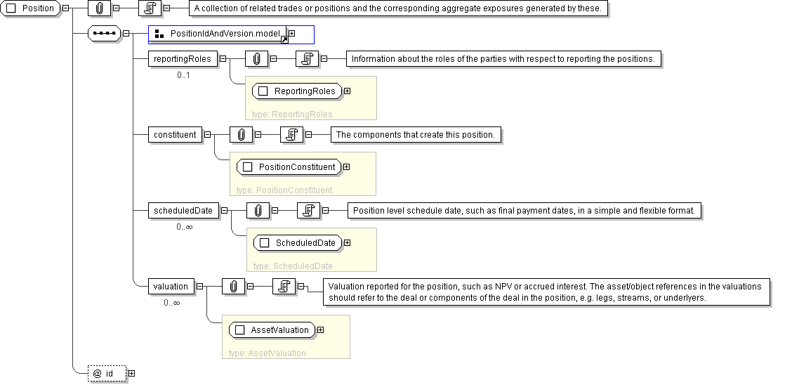
| Documentation | A collection of related trades or positions and the corresponding aggregate exposures generated by these. |
'A version-independent identifier for the position, possibly based on trade identifier.'
'A version identifier. Version identifiers must be ascending, i.e. higher numbers imply newer versions. There is no requirement that version identifiers for a position be sequential or small, so for example timestamp-based version identifiers could be used.'
'Information about the roles of the parties with respect to reporting the positions.'
'Position level schedule date, such as final payment dates, in a simple and flexible format.'
'Valuation reported for the position, such as NPV or accrued interest. The asset/object references in the valuations should refer to the deal or components of the deal in the position, e.g. legs, streams, or underlyers.'