XML Schema Documentation

Element: fx

[Table of contents]

  • This element can be used wherever the following element is referenced:
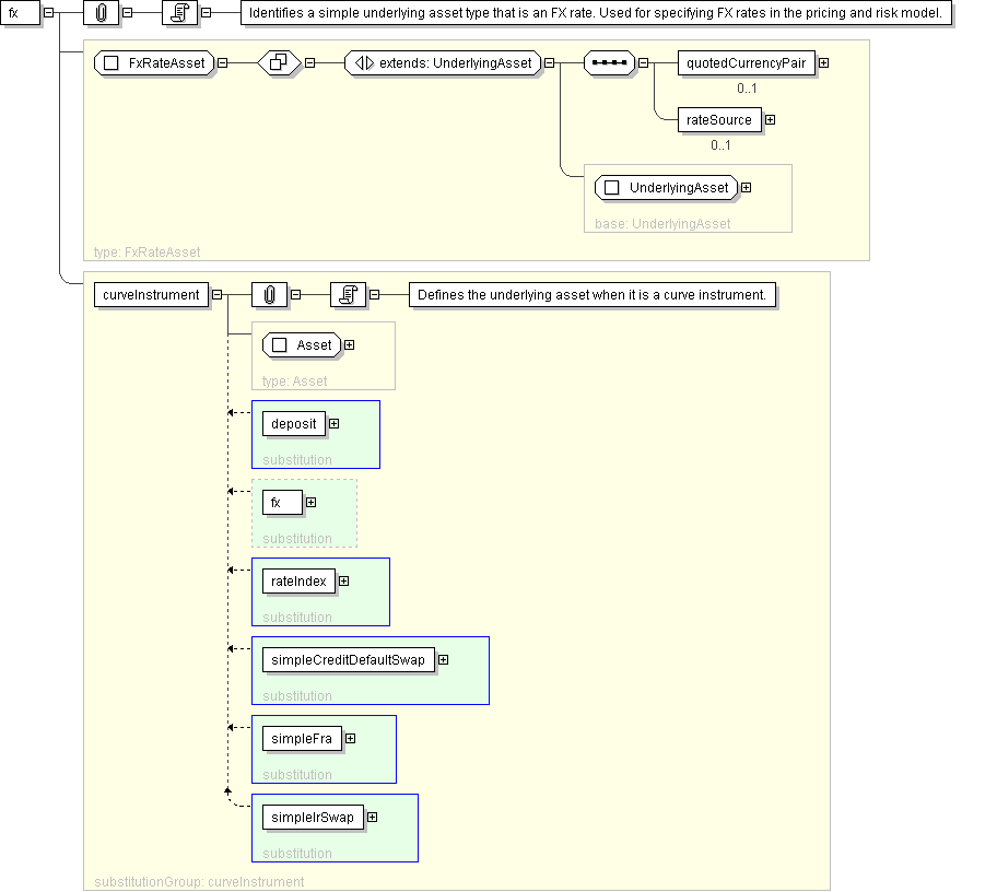
Name fx
Type FxRateAsset
Nillable no
Abstract no
Documentation Identifies a simple underlying asset type that is an FX rate. Used for specifying FX rates in the pricing and risk model.
Logical Diagram
XML Instance Representation
<fx
id=" xsd:ID [0..1]">
<instrumentId> InstrumentId </instrumentId> [0..*]

'Identification of the underlying asset, using public and/or private identifiers.'

<description> xsd:string </description> [0..1]

'Long name of the underlying asset.'

<currency> IdentifiedCurrency </currency> [0..1]

'Trading currency of the underlyer when transacted as a cash instrument.'

<exchangeId> ExchangeId </exchangeId> [0..1]

'Identification of the exchange on which this asset is transacted for the purposes of calculating a contractural payoff. The term \"Exchange\" is assumed to have the meaning as defined in the ISDA 2002 Equity Derivatives Definitions.'

<clearanceSystem> ClearanceSystem </clearanceSystem> [0..1]

'Identification of the clearance system associated with the transaction exchange.'

<definition> ProductReference </definition> [0..1]

'An optional reference to a full FpML product that defines the simple product in greater detail. In case of inconsistency between the terms of the simple product and those of the detailed definition, the values in the simple product override those in the detailed definition.'

<quotedCurrencyPair> QuotedCurrencyPair </quotedCurrencyPair> [0..1]

'Defines the two currencies for an FX trade and the quotation relationship between the two currencies.'

<rateSource> FxSpotRateSource </rateSource> [0..1]

'Defines the source of the FX rate.'

</fx>
Diagram
element_deposit element_rateIndex element_simpleCreditDefaultSwap element_simpleFra element_simpleIrSwap
Schema Component Representation
<xsd:element name="fx" type=" FxRateAsset " substitutionGroup="curveInstrument"/>