element <partyInformation> (local)
Namespace:
Type:
Content:
complex, 38 elements
Defined:
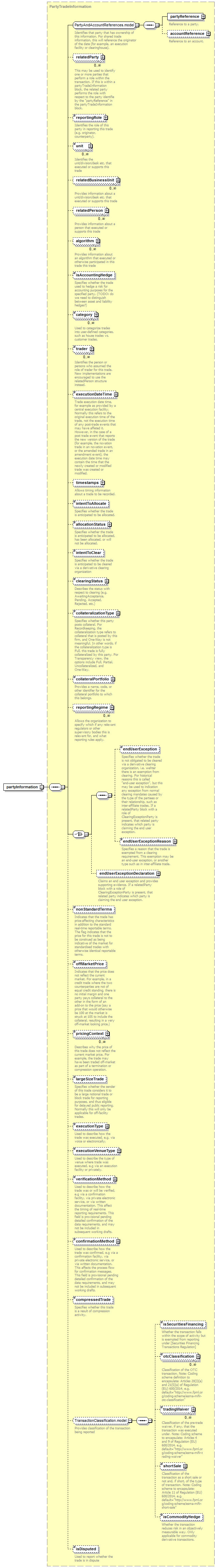
Content Model Diagram
XML Representation Summary
<partyInformation>
   
Content: 
</partyInformation>
Content model elements (38):
accountReference (defined in PartyAndAccountReferences.model group),
algorithm (defined in PartyTradeInformation complexType),
allocationStatus (defined in PartyTradeInformation complexType),
category (defined in PartyTradeInformation complexType),
clearingStatus (defined in PartyTradeInformation complexType),
collateralPortfolio,
collateralizationType,
compressedTrade,
confirmationMethod,
endUserException,
endUserExceptionDeclaration,
endUserExceptionReason,
executionDateTime (defined in PartyTradeInformation complexType),
executionType,
executionVenueType (defined in PartyTradeInformation complexType),
intentToAllocate (defined in PartyTradeInformation complexType),
intentToClear (defined in PartyTradeInformation complexType),
isAccountingHedge,
isCommodityHedge,
isDisputed,
isSecuritiesFinancing,
largeSizeTrade,
nonStandardTerms,
offMarketPrice,
otcClassification,
partyReference (defined in PartyAndAccountReferences.model group),
pricingContext,
relatedBusinessUnit (defined in PartyTradeInformation complexType),
relatedParty (defined in PartyTradeInformation complexType),
relatedPerson (defined in PartyTradeInformation complexType),
reportingRegime (defined in PartyTradeInformation complexType),
reportingRole (defined in PartyTradeInformation complexType),
shortSale,
timestamps (defined in PartyTradeInformation complexType),
trader,
tradingWaiver,
unit (defined in PartyTradeInformation complexType),
verificationMethod
Included in content model of elements (3):
XML Source (see within schema source)
<xsd:element name="partyInformation" type="PartyTradeInformation"/>

XML schema documentation generated with DocFlex/XML 1.10b5 using DocFlex/XML XSDDoc 2.8.1 template set. All content model diagrams generated by Altova XMLSpy via DocFlex/XML XMLSpy Integration.