Namespace: |
|
Type: |
|
Content: |
complex, 11 elements |
Defined: |

XML Representation Summary |
|||
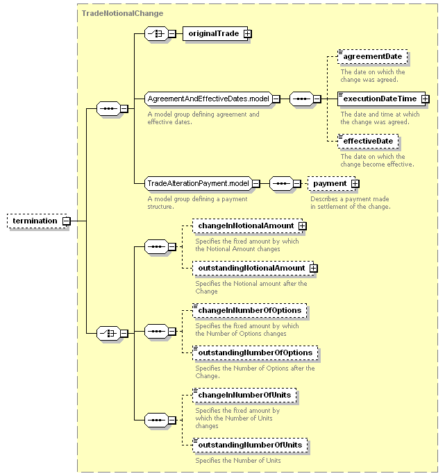
| <termination> | |||
| </termination> | |||
| <xsd:element minOccurs="0" name="termination" type="TradeNotionalChange"/> |
| XML schema documentation generated with DocFlex/XML 1.8.6b2 using DocFlex/XML XSDDoc 2.5.1 template set. All content model diagrams generated by Altova XMLSpy via DocFlex/XML XMLSpy Integration. |