Namespace: |
|
Type: |
|
Content: |
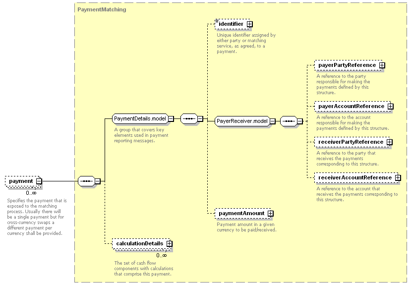
complex, 7 elements |
Defined: |

XML Representation Summary |
|||||
| <payment> | |||||
|
|||||
| </payment> | |||||
| <xsd:element maxOccurs="unbounded" minOccurs="0" name="payment" type="PaymentMatching"/> |
| XML schema documentation generated with DocFlex/XML 1.8.6b2 using DocFlex/XML XSDDoc 2.5.1 template set. All content model diagrams generated by Altova XMLSpy via DocFlex/XML XMLSpy Integration. |