Namespace: |
|
Type: |
|
Content: |
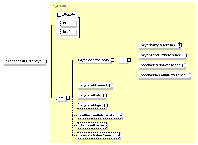
complex, 2 attributes, 10 elements |
Defined: |

XML Representation Summary |
|||||||||
| <exchangedCurrency2 | |||||||||
|
|||||||||
| > | |||||||||
| </exchangedCurrency2> | |||||||||
| discountFactor (defined in Payment complexType), | paymentType (defined in Payment complexType), |
| <xsd:element name="exchangedCurrency2" type="Payment"/> |
| XML schema documentation generated with DocFlex/XML 1.8.6b2 using DocFlex/XML XSDDoc 2.5.1 template set. All content model diagrams generated by Altova XMLSpy via DocFlex/XML XMLSpy Integration. |