Namespace: |
|
Type: |
|
Content: |
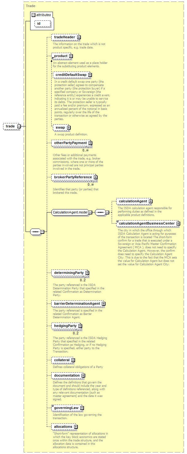
complex, 1 attribute, 13 elements |
Defined: |

XML Representation Summary |
||||||
| <trade | ||||||
|
||||||
| > | ||||||
|
||||||
| </trade> | ||||||
| <xsd:element minOccurs="0" name="trade" type="Trade"/> |
| XML schema documentation generated with DocFlex/XML 1.8.6b2 using DocFlex/XML XSDDoc 2.5.1 template set. All content model diagrams generated by Altova XMLSpy via DocFlex/XML XMLSpy Integration. |