element <feeTradeIdentifier> (local)
Namespace:
Type:
Content:
complex, 1 attribute, 11 elements
Defined:
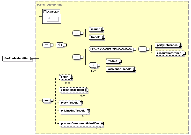
Content Model Diagram
XML Representation Summary
<feeTradeIdentifier
   
 = 
xsd:ID
    >
   
Content: 
((issuer, tradeId) | (partyReference, accountReference?, (tradeId | versionedTradeId)+)), linkId*, allocationTradeId*, blockTradeId?, originatingTradeId*, productComponentIdentifier*
</feeTradeIdentifier>
Content model elements (11):
accountReference (defined in PartyAndAccountReferences.model group),
allocationTradeId (defined in PartyTradeIdentifier complexType),
blockTradeId,
issuer (defined in TradeIdentifier complexType),
linkId,
originatingTradeId (defined in PartyTradeIdentifier complexType),
partyReference (defined in PartyAndAccountReferences.model group),
productComponentIdentifier,
tradeId (defined in TradeIdentifier complexType),
tradeId (defined in TradeIdentifier complexType),
versionedTradeId
Included in content model of elements (1):
novation
Annotation
Indicates a reference to the implied trade (the "fee trade") that the associated novation fee based on. This is equivalent to the new trade that is created by the novation (between the transferee and the remaining party), but is between the transferor and the transferee.
XML Source (w/o annotations (1); see within schema source)
<xsd:element name="feeTradeIdentifier" type="PartyTradeIdentifier"/>

XML schema documentation generated with DocFlex/XML 1.8.6b2 using DocFlex/XML XSDDoc 2.5.1 template set. All content model diagrams generated by Altova XMLSpy via DocFlex/XML XMLSpy Integration.