Namespace: |
|
Type: |
|
Content: |
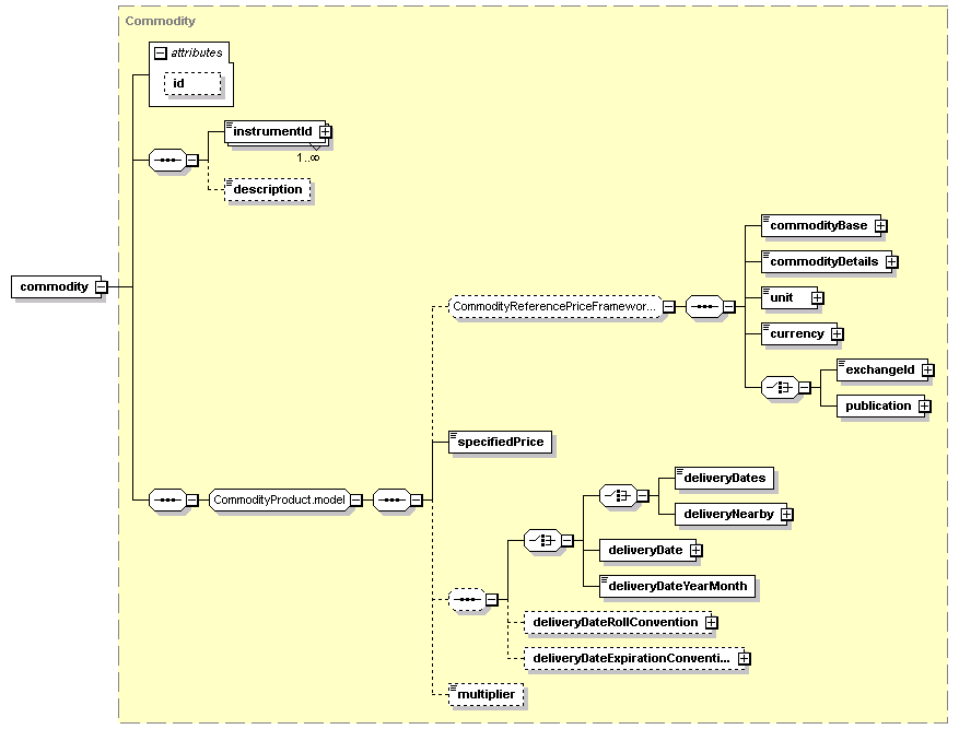
complex, 1 attribute, 16 elements |
Defined: |

XML Representation Summary |
||||||
<commodity |
||||||
|
||||||
> |
||||||
|
||||||
</commodity> |
||||||
|
XML schema documentation generated with DocFlex/XML 1.9.0 using DocFlex/XML XSDDoc 2.8.0 template set. All content model diagrams generated by Altova XMLSpy via DocFlex/XML XMLSpy Integration.
|