element <newTradeIdentifier> (local)
Namespace:
Type:
Content:
complex, 1 attribute, 12 elements
Defined:
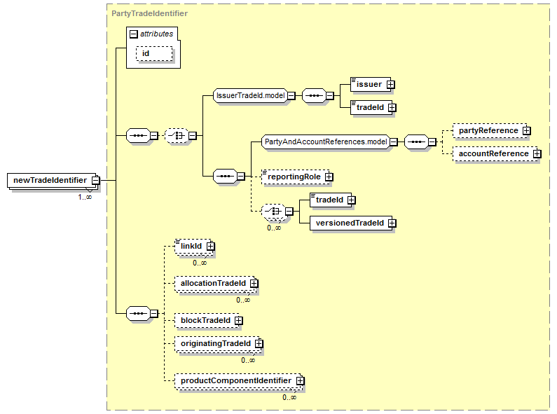
Content Model Diagram
XML Representation Summary
<newTradeIdentifier
   
 = 
xsd:ID
   
>
   
Content: 
</newTradeIdentifier>
Content model elements (12):
accountReference (defined in PartyAndAccountReferences.model group),
allocationTradeId (defined in PartyTradeIdentifier complexType),
blockTradeId,
issuer (defined in IssuerTradeId.model group),
linkId,
originatingTradeId,
partyReference (defined in PartyAndAccountReferences.model group),
productComponentIdentifier,
reportingRole (defined in TradeIdentifier complexType),
tradeId (defined in IssuerTradeId.model group),
tradeId (defined in TradeIdentifier complexType),
versionedTradeId
Included in content model of elements (1):
novation
Annotation
Indicates a reference to the new trade between the transferee and the remaining party.
XML Source (w/o annotations (1); see within schema source)
<xsd:element maxOccurs="unbounded" name="newTradeIdentifier" type="PartyTradeIdentifier"/>

XML schema documentation generated with DocFlex/XML 1.9.0 using DocFlex/XML XSDDoc 2.8.0 template set. All content model diagrams generated by Altova XMLSpy via DocFlex/XML XMLSpy Integration.