XML Schema Documentation

Element: interestLeg

[Table of contents]

  • This element can be used wherever the following element is referenced:
Name interestLeg
Type InterestLeg
Nillable no
Abstract no
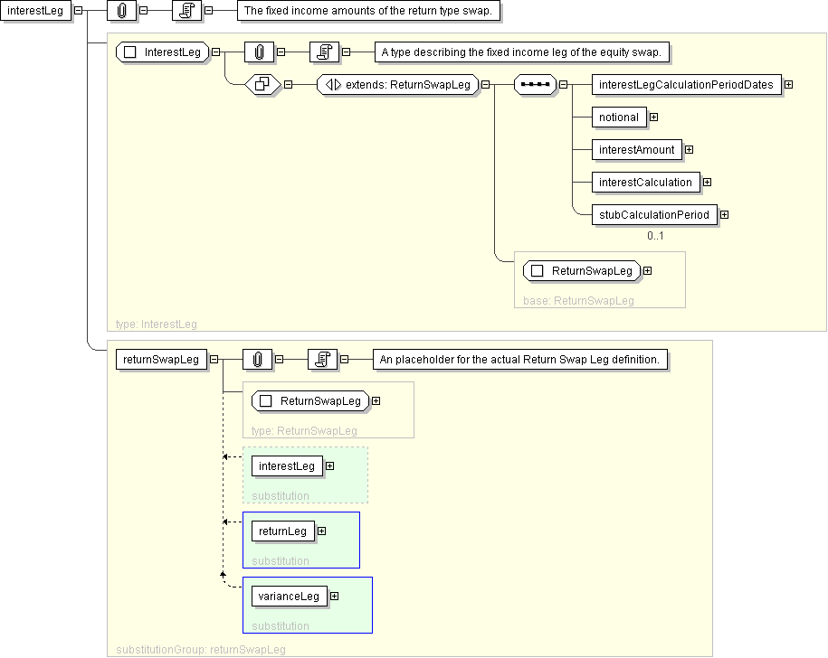
Documentation The fixed income amounts of the return type swap.
Logical Diagram
XML Instance Representation
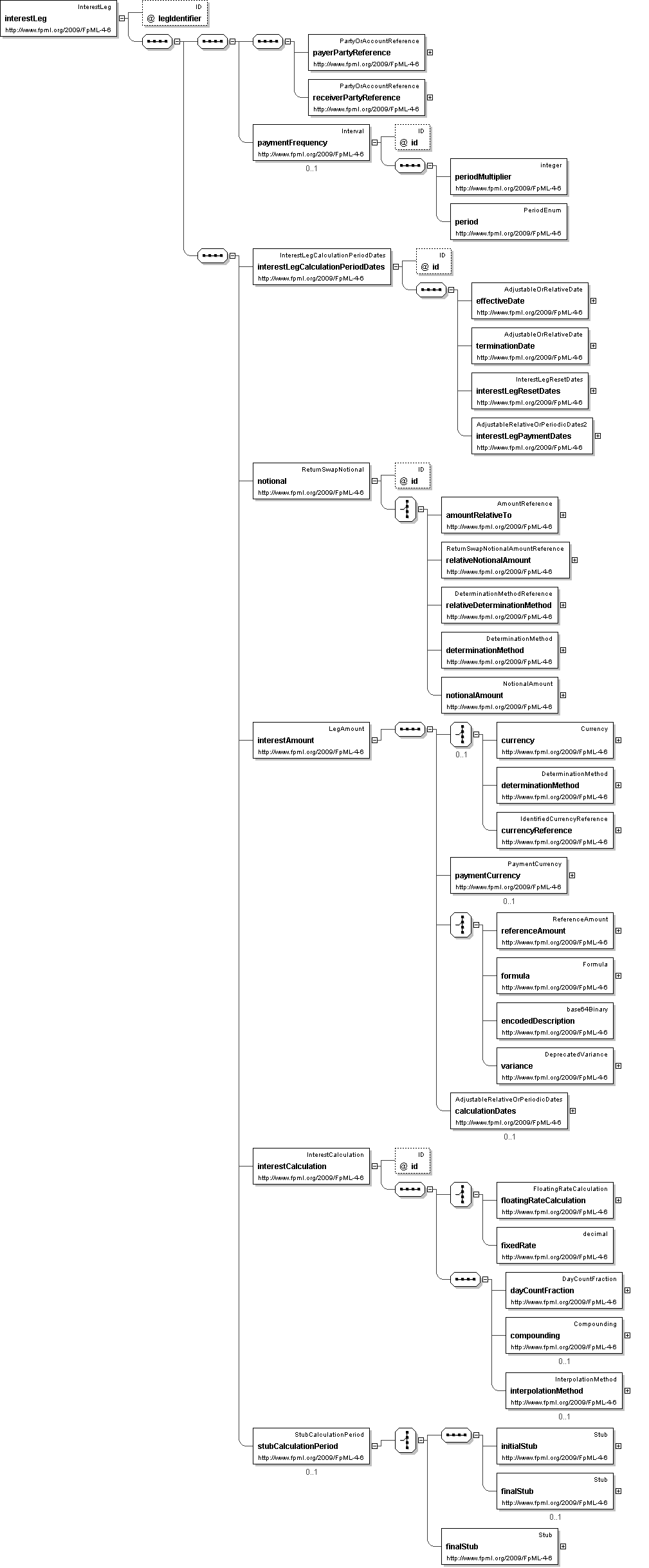
<interestLeg
legIdentifier=" xsd:ID [0..1]

'DEPRECATED This element will be renamed to id in the next major FpML version.'

"
>
<payerPartyReference> PartyOrAccountReference </payerPartyReference> [1]

'A reference to the party responsible for making the payments defined by this structure.'

<receiverPartyReference> PartyOrAccountReference </receiverPartyReference> [1]

'A reference to the party that receives the payments corresponding to this structure.'

<paymentFrequency> Interval </paymentFrequency> [0..1]

'DEPRECATED This element will be removed in the next FpML major version. Frequency at which this leg pays.'

<interestLegCalculationPeriodDates> InterestLegCalculationPeriodDates </interestLegCalculationPeriodDates> [1]

'Component that holds the various dates used to specify the interest leg of the equity swap. It is used to define the InterestPeriodDates identifyer.'

<notional> ReturnSwapNotional </notional> [1]

'Specifies the notional of a return type swap. When used in the equity leg, the definition will typically combine the actual amount (using the notional component defined by the FpML industry group) and the determination method. When used in the interest leg, the definition will typically point to the definition of the equity leg.'

<interestAmount> LegAmount </interestAmount> [1]

'Specifies, in relation to each Interest Payment Date, the amount to which the Interest Payment Date relates. Unless otherwise specified, this term has the meaning defined in the ISDA 2000 ISDA Definitions.'

<interestCalculation> InterestCalculation </interestCalculation> [1]

'Specifies the calculation method of the interest rate leg of the equity swap. Includes the floating or fixed rate calculation definitions, along with the determination of the day count fraction.'

<stubCalculationPeriod> StubCalculationPeriod </stubCalculationPeriod> [0..1]

'Specifies the stub calculation period.'

</interestLeg>
Diagram
element_returnLeg element_varianceLeg
Schema Component Representation
<xsd:element name="interestLeg" type=" InterestLeg " substitutionGroup="returnSwapLeg"/>