XML Schema Documentation

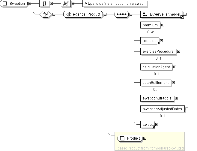
Complex Type: Swaption

[Table of contents]

Super-types: Product < Swaption (by extension)
Sub-types: None
Name Swaption
Used by (from the same schema document) Element swaption
Abstract no
Documentation A type to define an option on a swap.
XML Instance Representation
<...
id=" xsd:ID [0..1]">
<productType> ProductType </productType> [0..*]

'A classification of the type of product. FpML defines a simple product categorization using a coding scheme.'

<productId> ProductId </productId> [0..*]

'A product reference identifier allocated by a party. FpML does not define the domain values associated with this element. Note that the domain values for this element are not strictly an enumerated list.'

<buyerPartyReference> PartyReference </buyerPartyReference> [1]

'A reference to the party that buys this instrument, ie. pays for this instrument and receives the rights defined by it. See 2000 ISDA definitions Article 11.1 (b). In the case of FRAs this the fixed rate payer.'

<buyerAccountReference> AccountReference </buyerAccountReference> [0..1]

'A reference to the account that buys this instrument.'

<sellerPartyReference> PartyReference </sellerPartyReference> [1]

'A reference to the party that sells (\"writes\") this instrument, i.e. that grants the rights defined by this instrument and in return receives a payment for it. See 2000 ISDA definitions Article 11.1 (a). In the case of FRAs this is the floating rate payer.'

<sellerAccountReference> AccountReference </sellerAccountReference> [0..1]

'A reference to the account that sells this instrument.'

<premium> Payment </premium> [0..*]

'The option premium amount payable by buyer to seller on the specified payment date.'

<exercise> ... </exercise> [1]
<exerciseProcedure> ExerciseProcedure </exerciseProcedure> [0..1]

'A set of parameters defining procedures associated with the exercise.'

<calculationAgent> CalculationAgent </calculationAgent> [0..1]

'The ISDA Calculation Agent responsible for performing duties associated with an optional early termination.'

<cashSettlement> CashSettlement </cashSettlement> [0..1]

'If specified, this means that cash settlement is applicable to the transaction and defines the parameters associated with the cash settlement prodcedure. If not specified, then physical settlement is applicable.'

<swaptionStraddle> xsd:boolean </swaptionStraddle> [1]

'Whether the option is a swaption or a swaption straddle.'

<swaptionAdjustedDates> SwaptionAdjustedDates </swaptionAdjustedDates> [0..1]

'The adjusted dates associated with swaption exercise. These dates have been adjusted for any applicable business day convention.'

<swap> ... </swap> [1]
</...>
Diagram
Schema Component Representation
<xsd:complexType name="Swaption">
<xsd:complexContent>
<xsd:extension base=" Product ">
<xsd:sequence>
<xsd:group ref=" BuyerSeller.model "/>
<xsd:element name="premium" type=" Payment " minOccurs="0" maxOccurs="unbounded"/>
<xsd:element ref=" exercise "/>
<xsd:element name="exerciseProcedure" type=" ExerciseProcedure " minOccurs="0"/>
<xsd:element name="calculationAgent" type=" CalculationAgent " minOccurs="0"/>
<xsd:element name="cashSettlement" type=" CashSettlement " minOccurs="0"/>
<xsd:element name="swaptionStraddle" type=" xsd:boolean "/>
<xsd:element name="swaptionAdjustedDates" type=" SwaptionAdjustedDates " minOccurs="0"/>
<xsd:element ref=" swap "/>
</xsd:sequence>
</xsd:extension>
</xsd:complexContent>
</xsd:complexType>