Namespace: |
|
Content: |
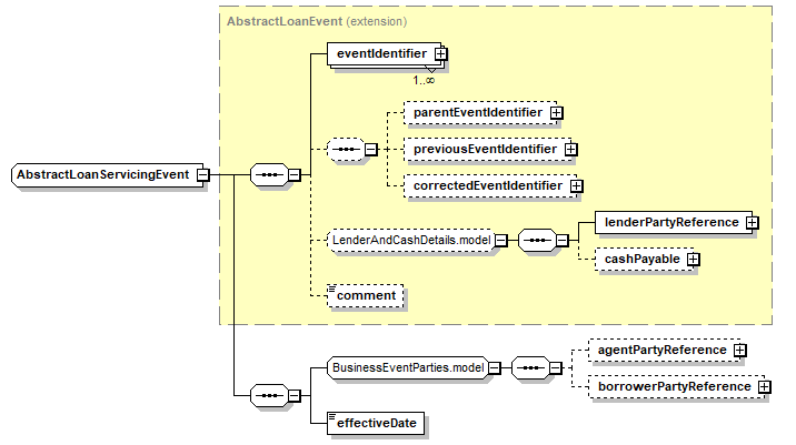
complex, 10 elements |
Abstract: |
(cannot be assigned directly to elements used in instance XML documents) |
Defined: |
globally in fpml-loan-5-11.xsd; see XML source |
Includes: |
definition of 1 element |
Used: |
at 5 locations |

XML Representation Summary |
|||||
<...> |
|||||
|
|||||
</...> |
|||||
|
AbstractFacilityEvent (as extension base),
AbstractLcEvent (as extension base),
|
AbstractLoanContractEvent (as extension base),
Rollover (as extension base)
|
|
Type Derivation Tree
AbstractLoanEvent (extension)
|
|
<xsd:complexContent>
</xsd:complexContent>
</xsd:complexType>
|
Type: |
xsd:date, predefined, simple content |
|
XML schema documentation generated with DocFlex/XML 1.10b5 using DocFlex/XML XSDDoc 2.8.1 template set. All content model diagrams generated by Altova XMLSpy via DocFlex/XML XMLSpy Integration.
|