Namespace: |
|
Type: |
|
Content: |
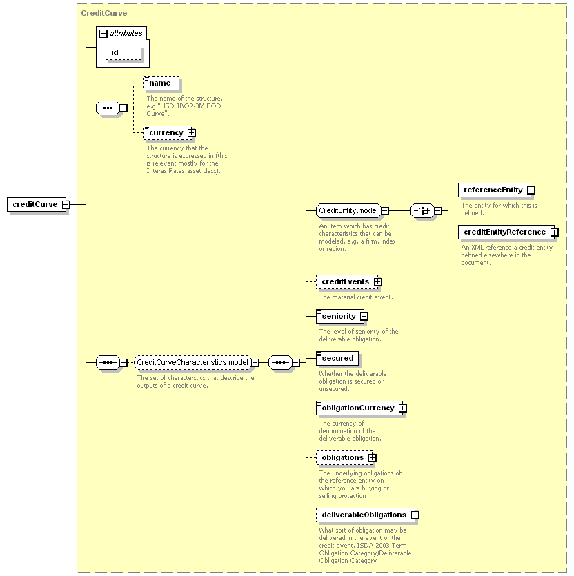
complex, 1 attribute, 10 elements |
Subst.Gr: |
may substitute for element pricingStructure |
Defined: |
globally in fpml-mktenv-5-2.xsd; see XML source |
Used: |
never |

XML Representation Summary |
||||||
| <creditCurve | ||||||
|
||||||
| > | ||||||
|
||||||
| </creditCurve> | ||||||
| <xsd:element name="creditCurve" substitutionGroup="pricingStructure" type="CreditCurve"/> |
| XML schema documentation generated with DocFlex/XML 1.8.6b2 using DocFlex/XML XSDDoc 2.5.1 template set. All content model diagrams generated by Altova XMLSpy via DocFlex/XML XMLSpy Integration. |