element <party> (local)
Namespace:
Type:
Content:
complex, 1 attribute, 7 elements
Defined:
Content Model Diagram
XML Representation Summary
<party
   
 = 
xsd:ID
    >
   
Content: 
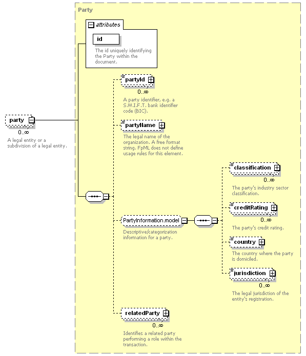
partyId*, partyName?, (classification*, creditRating*, country?, jurisdiction*)?, relatedParty*
</party>
Content model elements (7):
classification,
country (defined in PartyInformation.model group),
partyId,
relatedParty (defined in Party complexType)
Included in content model of elements (53):
cancelTradeCashflows, collateralAcceptanceAcknowledgement, collateralProposalStatus, dataDocument, disputeAcknowledgement, disputeNotification, disputeRetracted, eventActivityReport, eventActivityReportAcknowledgement, eventStatusResponse, exposureReport, exposureReportAcknowledgement, interestStatement, interestStatus, interestStatusRetracted, marginAcknowledgement, marginCallStatus, marginCallStatusRetracted, nettedTradeCashflowsAcknowledgement, partyReport, partyReportAcknowledgement, positionActivityReport, positionActivityReportAcknowledgement, positionReport, positionReportAcknowledgement, positionsAcknowledged, positionsAsserted, positionsMatchResults, requestCollateralAcceptance, requestEventStatus, requestInterest, requestInterestRetracted, requestMargin, requestMarginRetracted, requestPortfolio, requestPositionReport, requestRetransmission, requestSubstitution, requestSubstitutionRetracted, requestValuationReport, resetReport, resetReportAcknowledgement, returnConfirmationStatus, substituteConfirmationStatus, substitutionStatus, substitutionStatusRetracted, terminatingEventsReport, terminatingEventsReportAcknowledgement, tradeCashflowsAsserted, tradeCashflowsMatchResult, valuationDocument, valuationReport, valuationReportAcknowledgement
Annotation
Annotation 1 [src]:
A legal entity or a subdivision of a legal entity.
Annotation 2 [src]:
Parties can perform multiple roles in a trade lifecycle. For example, the principal parties obligated to make payments from time to time during the term of the trade, but may include other parties involved in, or incidental to, the trade, such as parties acting in the role of novation transferor/transferee, broker, calculation agent, etc. In FpML roles are defined in multiple places within a document.
XML Source (w/o annotations (1); see within schema source)
<xsd:element maxOccurs="unbounded" minOccurs="0" name="party" type="Party"/>

XML schema documentation generated with DocFlex/XML 1.8.6b2 using DocFlex/XML XSDDoc 2.5.1 template set. All content model diagrams generated by Altova XMLSpy via DocFlex/XML XMLSpy Integration.