complexType "CommoditySwap"
Namespace:
Content:
complex, 1 attribute, 17 elements
Defined:
globally in fpml-com-5-3.xsd; see XML source
Includes:
definitions of 10 elements
Used:
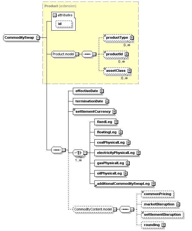
Content Model Diagram
XML Representation Summary
<...
   
 = 
xsd:ID
    >
   
Content: 
productType*, productId*, assetClass*, effectiveDate, terminationDate, settlementCurrency, (fixedLeg | floatingLeg | coalPhysicalLeg | electricityPhysicalLeg | gasPhysicalLeg | oilPhysicalLeg | additionalCommoditySwapLeg)+, (commonPricing?, marketDisruption?, settlementDisruption?, rounding?)?
</...>
Content Model Elements (17):
additionalCommoditySwapLeg, marketDisruption (defined in CommodityContent.model group),
productId (defined in Product.model group),
productType (defined in Product.model group),
rounding (defined in CommodityContent.model group),
All Direct / Indirect Based Elements (1):
commoditySwap
Known Usage Locations
Annotation
Commodity Swap.
Type Definition Detail
Type Derivation Tree
Product (extension)
  CommoditySwap
XML Source (w/o annotations (10); see within schema source)
<xsd:complexType name="CommoditySwap">
<xsd:complexContent>
<xsd:extension base="Product">
<xsd:sequence>
<xsd:element name="effectiveDate" type="AdjustableOrRelativeDate"/>
<xsd:element name="terminationDate" type="AdjustableOrRelativeDate"/>
<xsd:element name="settlementCurrency" type="IdentifiedCurrency"/>
<xsd:choice maxOccurs="unbounded">
<xsd:element name="fixedLeg" type="FixedPriceLeg"/>
<xsd:element name="floatingLeg" type="FloatingPriceLeg"/>
<xsd:element name="coalPhysicalLeg" type="CoalPhysicalLeg"/>
<xsd:element name="electricityPhysicalLeg" type="ElectricityPhysicalLeg"/>
<xsd:element name="gasPhysicalLeg" type="GasPhysicalLeg"/>
<xsd:element name="oilPhysicalLeg" type="OilPhysicalLeg"/>
<xsd:element ref="additionalCommoditySwapLeg"/>
</xsd:choice>
<xsd:group minOccurs="0" ref="CommodityContent.model"/>
</xsd:sequence>
</xsd:extension>
</xsd:complexContent>
</xsd:complexType>
Content Element Detail (all declarations; defined within this component only; 10/17)
additionalCommoditySwapLeg
Type:
Leg, empty content
Abstract:
(may not be used directly in instance XML documents)
XML Source (see within schema source)
<xsd:element ref="additionalCommoditySwapLeg"/>

coalPhysicalLeg
Type:
CoalPhysicalLeg, complex content
Physically settled coal leg.
XML Source (w/o annotations (1); see within schema source)
<xsd:element name="coalPhysicalLeg" type="CoalPhysicalLeg"/>

effectiveDate
Type:
AdjustableOrRelativeDate, complex content
Specifies the effective date of this leg of the swap. When defined in relation to a date specified somewhere else in the document (through the relativeDate component), this element will typically point to the effective date of the other leg of the swap.
XML Source (w/o annotations (1); see within schema source)
<xsd:element name="effectiveDate" type="AdjustableOrRelativeDate"/>

electricityPhysicalLeg
Type:
ElectricityPhysicalLeg, complex content
Physically settled electricity leg.
XML Source (w/o annotations (1); see within schema source)
<xsd:element name="electricityPhysicalLeg" type="ElectricityPhysicalLeg"/>

fixedLeg
Type:
FixedPriceLeg, complex content
Fixed Price Leg.
XML Source (w/o annotations (1); see within schema source)
<xsd:element name="fixedLeg" type="FixedPriceLeg"/>

floatingLeg
Type:
FloatingPriceLeg, complex content
Floating Price leg.
XML Source (w/o annotations (1); see within schema source)
<xsd:element name="floatingLeg" type="FloatingPriceLeg"/>

gasPhysicalLeg
Type:
GasPhysicalLeg, complex content
Physically settled natural gas leg.
XML Source (w/o annotations (1); see within schema source)
<xsd:element name="gasPhysicalLeg" type="GasPhysicalLeg"/>

oilPhysicalLeg
Type:
OilPhysicalLeg, complex content
Physically settled oil or refined products leg.
XML Source (w/o annotations (1); see within schema source)
<xsd:element name="oilPhysicalLeg" type="OilPhysicalLeg"/>

settlementCurrency
Type:
IdentifiedCurrency, simple content
The currency into which the Commodity Swap Transaction will settle. If this is not the same as the currency in which the Commodity Reference Price is quoted on a given floating leg of the Commodity Swap Transaction, then an FX rate should also be specified for that leg.
Simple Content
xsd:normalizedString
maxLength:
255
XML Source (w/o annotations (1); see within schema source)
<xsd:element name="settlementCurrency" type="IdentifiedCurrency"/>

terminationDate
Type:
AdjustableOrRelativeDate, complex content
Specifies the termination date of this leg of the swap. When defined in relation to a date specified somewhere else in the document (through the relativeDate component), this element will typically point to the termination date of the other leg of the swap.
XML Source (w/o annotations (1); see within schema source)
<xsd:element name="terminationDate" type="AdjustableOrRelativeDate"/>

XML schema documentation generated with DocFlex/XML 1.8.6b2 using DocFlex/XML XSDDoc 2.5.1 template set. All content model diagrams generated by Altova XMLSpy via DocFlex/XML XMLSpy Integration.