Namespace: |
|
Content: |
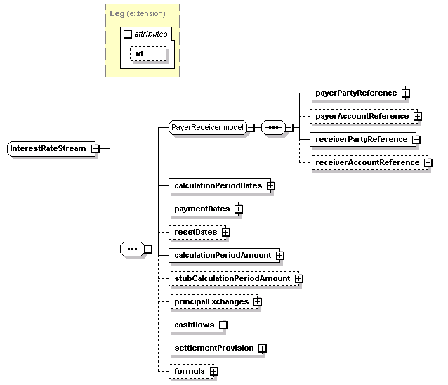
complex, 1 attribute, 13 elements |
Defined: |
globally in fpml-ird-5-3.xsd; see XML source |
Includes: |
definitions of 9 elements |
Used: |
at 2 locations |

XML Representation Summary |
||||||
| <... | ||||||
|
||||||
| > | ||||||
| </...> | ||||||
Type Derivation Tree |
| <xsd:complexType name="InterestRateStream"> <xsd:complexContent> <xsd:sequence> </xsd:sequence> </xsd:extension> </xsd:complexContent> </xsd:complexType> |
Type: |
CalculationPeriodAmount, complex content |
| <xsd:element name="calculationPeriodAmount" type="CalculationPeriodAmount"/> |
Type: |
CalculationPeriodDates, complex content |
| <xsd:element name="calculationPeriodDates" type="CalculationPeriodDates"/> |
Type: |
Cashflows, complex content |
Type: |
Formula, complex content |
Type: |
PaymentDates, complex content |
| <xsd:element name="paymentDates" type="PaymentDates"/> |
Type: |
PrincipalExchanges, complex content |
| <xsd:element minOccurs="0" name="principalExchanges" type="PrincipalExchanges"/> |
Type: |
ResetDates, complex content |
| <xsd:element minOccurs="0" name="resetDates" type="ResetDates"/> |
Type: |
SettlementProvision, complex content |
| <xsd:element minOccurs="0" name="settlementProvision" type="SettlementProvision"/> |
Type: |
StubCalculationPeriodAmount, complex content |
| <xsd:element minOccurs="0" name="stubCalculationPeriodAmount" type="StubCalculationPeriodAmount"/> |
| XML schema documentation generated with DocFlex/XML 1.8.6b2 using DocFlex/XML XSDDoc 2.5.1 template set. All content model diagrams generated by Altova XMLSpy via DocFlex/XML XMLSpy Integration. |