Namespace: |
|
Content: |
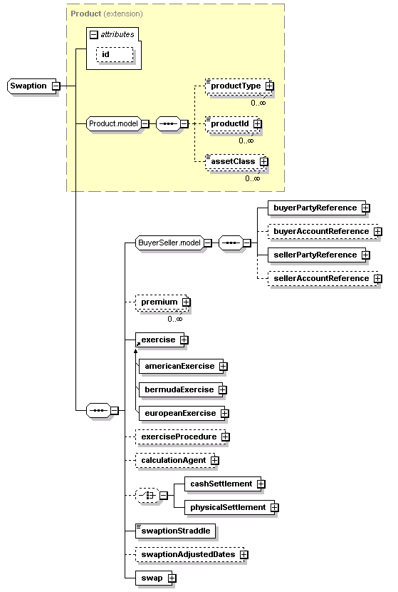
complex, 1 attribute, 16 elements |
Defined: |
globally in fpml-ird-5-3.xsd; see XML source |
Includes: |
definitions of 9 elements |
Used: |
at 1 location |

XML Representation Summary |
||||||
| <... | ||||||
|
||||||
| > | ||||||
| </...> | ||||||
| assetClass, | premium (in swaption), |
Type Derivation Tree |
| <xsd:complexType name="Swaption"> <xsd:complexContent> <xsd:sequence> <xsd:choice minOccurs="0"> </xsd:choice> </xsd:sequence> </xsd:extension> </xsd:complexContent> </xsd:complexType> |
Type: |
CalculationAgent, complex content |
| <xsd:element minOccurs="0" name="calculationAgent" type="CalculationAgent"/> |
Type: |
CashSettlement, complex content |
| <xsd:element name="cashSettlement" type="CashSettlement"/> |
Type: |
Exercise, empty content |
Abstract: |
(may not be used directly in instance XML documents) |
Subst.Gr: |
may be substituted with 3 elements |
| <xsd:element ref="exercise"/> |
Type: |
ExerciseProcedure, complex content |
| <xsd:element minOccurs="0" name="exerciseProcedure" type="ExerciseProcedure"/> |
Type: |
SwaptionPhysicalSettlement, complex content |
| <xsd:element name="physicalSettlement" type="SwaptionPhysicalSettlement"/> |
Type: |
Payment, complex content |
Type: |
Swap, complex content |
Type: |
SwaptionAdjustedDates, complex content |
| <xsd:element minOccurs="0" name="swaptionAdjustedDates" type="SwaptionAdjustedDates"/> |
Type: |
xsd:boolean, predefined, simple content |
| <xsd:element name="swaptionStraddle" type="xsd:boolean"/> |
| XML schema documentation generated with DocFlex/XML 1.8.6b2 using DocFlex/XML XSDDoc 2.5.1 template set. All content model diagrams generated by Altova XMLSpy via DocFlex/XML XMLSpy Integration. |