complexType "GenericProduct"
Namespace:
Content:
complex, 1 attribute, 18 elements
Defined:
Includes:
definitions of 10 elements
Used:
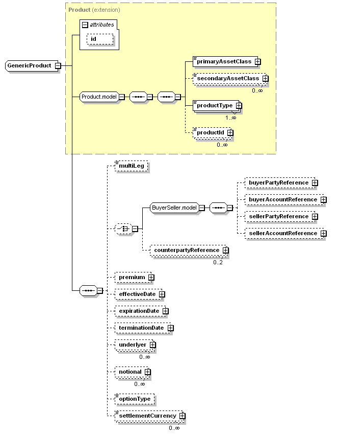
Content Model Diagram
XML Representation Summary
<...
   
 = 
xsd:ID
    >
   
Content: 
primaryAssetClass, secondaryAssetClass*, productType+, productId*, multiLeg?, ((buyerPartyReference?, buyerAccountReference?, sellerPartyReference?, sellerAccountReference?) | counterpartyReference[0..2])?, premium?, effectiveDate?, expirationDate?, terminationDate?, underlyer*, notional*, optionType?, settlementCurrency*
</...>
Content Model Elements (18):
buyerAccountReference,
effectiveDate (defined in GenericProduct complexType),
expirationDate (defined in GenericProduct complexType),
notional (defined in GenericProduct complexType),
optionType (defined in GenericProduct complexType),
premium (defined in GenericProduct complexType),
primaryAssetClass,
productId (defined in Product.model group),
productType (defined in Product.model group),
settlementCurrency (defined in GenericProduct complexType),
terminationDate (defined in GenericProduct complexType),
underlyer (defined in GenericProduct complexType)
All Direct / Indirect Based Elements (2):
genericProduct, nonSchemaProduct
Known Usage Locations
Annotation
Simple product representation providing key information about a variety of different products
Type Definition Detail
Type Derivation Tree
Product (extension)
  GenericProduct
XML Source (w/o annotations (10); see within schema source)
<xsd:complexType name="GenericProduct">
<xsd:complexContent>
<xsd:extension base="Product">
<xsd:sequence>
<xsd:element minOccurs="0" name="multiLeg" type="xsd:boolean"/>
<xsd:choice minOccurs="0">
<xsd:group ref="BuyerSeller.model"/>
<xsd:element maxOccurs="2" minOccurs="0" name="counterpartyReference" type="PartyReference"/>
</xsd:choice>
<xsd:element minOccurs="0" name="premium" type="SimplePayment"/>
<xsd:element minOccurs="0" name="effectiveDate" type="AdjustableDate2"/>
<xsd:element minOccurs="0" name="expirationDate" type="AdjustableDate2"/>
<xsd:element minOccurs="0" name="terminationDate" type="AdjustableDate2"/>
<xsd:element maxOccurs="unbounded" minOccurs="0" name="underlyer" type="TradeUnderlyer2"/>
<xsd:element maxOccurs="unbounded" minOccurs="0" name="notional" type="CashflowNotional"/>
<!-- BAL 2011-10-06 restored option type for consistency with 5.2 -->
<xsd:element minOccurs="0" name="optionType" type="OptionTypeEnum"/>
<!-- LL 9/14/11 commented out pending WG/SC decision on how to proceed with generic properties, reverted to original definitions from 5.2TR
<xsd:element name="exerciseStyle" type="GenericExerciseStyle" minOccurs="0">
<xsd:annotation>
<xsd:documentation xml:lang="en">For options, whether the option is a put or call option.</xsd:documentation>
</xsd:annotation>
</xsd:element>
-->
<xsd:element maxOccurs="unbounded" minOccurs="0" name="settlementCurrency" type="IdentifiedCurrency"/>
<!--
<xsd:group ref="GenericProductProperty.model" minOccurs="0" maxOccurs="unbounded" />
-->
<!-- Removed 2012-01 BAL because this duplicates information contained in SDR execution notification messages
<xsd:element name="quote" type="BasicQuotation" minOccurs="0" maxOccurs="unbounded">
<xsd:annotation>
<xsd:documentation xml:lang="en">Valutions (observed or calculated prices or other values) for the product.</xsd:documentation>
<xsd:appinfo>
<view:override view="transparency" minOccurs="1"/>
</xsd:appinfo>
</xsd:annotation>
</xsd:element>
-->
</xsd:sequence>
</xsd:extension>
</xsd:complexContent>
</xsd:complexType>
Content Element Detail (all declarations; defined within this component only; 10/18)
counterpartyReference
Type:
PartyReference, empty content
XML Source (see within schema source)
<xsd:element maxOccurs="2" minOccurs="0" name="counterpartyReference" type="PartyReference"/>

effectiveDate
Type:
AdjustableDate2, complex content
The earliest of all the effective dates of all constituent streams.
XML Source (w/o annotations (1); see within schema source)
<xsd:element minOccurs="0" name="effectiveDate" type="AdjustableDate2"/>

expirationDate
Type:
AdjustableDate2, complex content
For options, the last exercise date of the option.
XML Source (w/o annotations (1); see within schema source)
<xsd:element minOccurs="0" name="expirationDate" type="AdjustableDate2"/>

multiLeg
Type:
xsd:boolean, predefined, simple content
Indicates whether this transaction has multiple components, not all of which may be reported.
XML Source (w/o annotations (1); see within schema source)
<xsd:element minOccurs="0" name="multiLeg" type="xsd:boolean"/>

notional
Type:
CashflowNotional, complex content
The notional or notionals in effect on the last day of the last calculation period in each stream.
XML Source (w/o annotations (1); see within schema source)
<xsd:element maxOccurs="unbounded" minOccurs="0" name="notional" type="CashflowNotional"/>

optionType
Type:
OptionTypeEnum, simple content
For options, whether the option is a put or call option.
Simple Content
("Put" | "Call") | ("Payer" | "Receiver" | "Straddle")
XML Source (w/o annotations (1); see within schema source)
<xsd:element minOccurs="0" name="optionType" type="OptionTypeEnum"/>

premium
Type:
SimplePayment, complex content
XML Source (see within schema source)
<xsd:element minOccurs="0" name="premium" type="SimplePayment"/>

settlementCurrency
Type:
IdentifiedCurrency, simple content
The currency or currencies in which the product can settle.
Simple Content
xsd:normalizedString
maxLength:
255
XML Source (w/o annotations (1); see within schema source)
<xsd:element maxOccurs="unbounded" minOccurs="0" name="settlementCurrency" type="IdentifiedCurrency"/>

terminationDate
Type:
AdjustableDate2, complex content
The latest of all of the termination (accrual end) dates of the constituent or underlying streams.
XML Source (w/o annotations (1); see within schema source)
<xsd:element minOccurs="0" name="terminationDate" type="AdjustableDate2"/>

underlyer
Type:
TradeUnderlyer2, complex content
The set of underlyers to the trade that can be used in computing the trade's cashflows. If this information is needed to identify the trade, all of the trade's underlyers should be specified, whether or not they figure into the cashflow calculation. Otherwise, only those underlyers used to compute this particular cashflow need be supplied.
XML Source (w/o annotations (1); see within schema source)
<xsd:element maxOccurs="unbounded" minOccurs="0" name="underlyer" type="TradeUnderlyer2"/>

XML schema documentation generated with DocFlex/XML 1.8.6b2 using DocFlex/XML XSDDoc 2.5.1 template set. All content model diagrams generated by Altova XMLSpy via DocFlex/XML XMLSpy Integration.