Namespace: |
|
Content: |
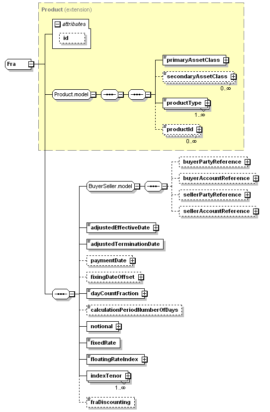
complex, 1 attribute, 19 elements |
Defined: |
globally in fpml-ird-5-3.xsd; see XML source |
Includes: |
definitions of 11 elements |
Used: |
at 1 location |

XML Representation Summary |
||||||
| <... | ||||||
|
||||||
| > | ||||||
| </...> | ||||||
| adjustedEffectiveDate, | indexTenor (in fra), |
Type Derivation Tree |
| <xsd:complexType name="Fra"> <xsd:complexContent> <xsd:sequence> </xsd:sequence> </xsd:extension> </xsd:complexContent> </xsd:complexType> |
Type: |
RequiredIdentifierDate, simple content |
| xsd:date |
| <xsd:element name="adjustedEffectiveDate" type="RequiredIdentifierDate"/> |
Type: |
xsd:date, predefined, simple content |
| <xsd:element name="adjustedTerminationDate" type="xsd:date"/> |
Type: |
xsd:positiveInteger, predefined, simple content |
| <xsd:element minOccurs="0" name="calculationPeriodNumberOfDays" type="xsd:positiveInteger"/> |
Type: |
DayCountFraction, simple content |
| xsd:normalizedString |
maxLength: |
255 |
| <xsd:element name="dayCountFraction" type="DayCountFraction"/> |
Type: |
xsd:decimal, predefined, simple content |
| <xsd:element name="fixedRate" type="xsd:decimal"/> |
Type: |
RelativeDateOffset, complex content |
| <xsd:element minOccurs="0" name="fixingDateOffset" type="RelativeDateOffset"/> |
Type: |
FloatingRateIndex, simple content |
| xsd:normalizedString |
maxLength: |
255 |
| <xsd:element name="floatingRateIndex" type="FloatingRateIndex"/> |
Type: |
FraDiscountingEnum, simple content |
| enumeration of xsd:token |
Enumeration: |
|
| <xsd:element minOccurs="0" name="fraDiscounting" type="FraDiscountingEnum"/> |
Type: |
Period, complex content |
| <xsd:element maxOccurs="unbounded" name="indexTenor" type="Period"/> |
Type: |
Money, complex content |
Type: |
AdjustableDate, complex content |
| <xsd:element minOccurs="0" name="paymentDate" type="AdjustableDate"/> |
| XML schema documentation generated with DocFlex/XML 1.8.6b2 using DocFlex/XML XSDDoc 2.5.1 template set. All content model diagrams generated by Altova XMLSpy via DocFlex/XML XMLSpy Integration. |