Namespace: |
|
Type: |
|
Content: |
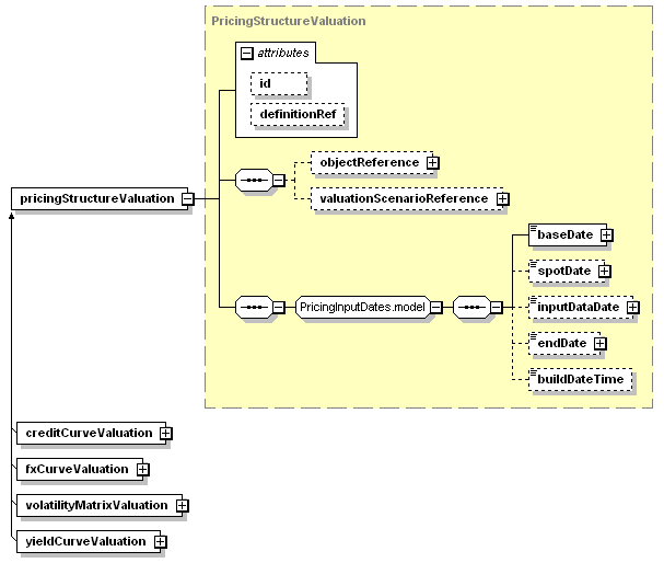
complex, 2 attributes, 7 elements |
Abstract: |
(may not be used directly in instance XML documents) |
Subst.Gr: |
may be substituted with 4 elements |
Defined: |
globally in fpml-riskdef-5-3.xsd; see XML source |
Used: |
at 5 locations |

XML Representation Summary |
|||||||||
| <pricingStructureValuation | |||||||||
|
|||||||||
| > | |||||||||
|
|||||||||
| </pricingStructureValuation> | |||||||||
| <xsd:element abstract="true" name="pricingStructureValuation" type="PricingStructureValuation"/> |
| XML schema documentation generated with DocFlex/XML 1.8.6b2 using DocFlex/XML XSDDoc 2.5.1 template set. All content model diagrams generated by Altova XMLSpy via DocFlex/XML XMLSpy Integration. |