complexType "Swaption"
Namespace:
Content:
complex, 1 attribute, 19 elements
Defined:
globally in fpml-ird-5-3.xsd; see XML source
Includes:
definitions of 10 elements
Used:
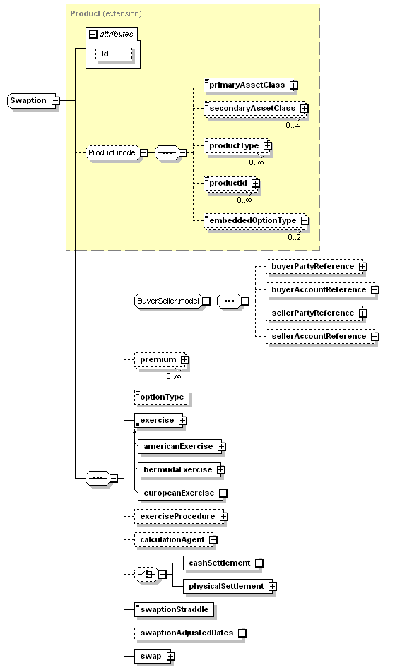
Content Model Diagram
XML Representation Summary
<...
   
 = 
xsd:ID
    >
   
Content: 
(primaryAssetClass?, secondaryAssetClass*, productType*, productId*, embeddedOptionType[0..2])?, buyerPartyReference?, buyerAccountReference?, sellerPartyReference?, sellerAccountReference?, premium*, optionType?, exercise, exerciseProcedure?, calculationAgent?, (cashSettlement | physicalSettlement)?, swaptionStraddle, swaptionAdjustedDates?, swap
</...>
Content Model Elements (19):
buyerAccountReference, primaryAssetClass (defined in Product.model group),
productId (defined in Product.model group),
productType (defined in Product.model group),
All Direct / Indirect Based Elements (1):
swaption
Known Usage Locations
Annotation
A type to define an option on a swap.
Type Definition Detail
Type Derivation Tree
Product (extension)
  Swaption
XML Source (w/o annotations (10); see within schema source)
<xsd:complexType name="Swaption">
<xsd:complexContent>
<xsd:extension base="Product">
<xsd:sequence>
<xsd:group ref="BuyerSeller.model"/>
<xsd:element maxOccurs="unbounded" minOccurs="0" name="premium" type="Payment"/>
<xsd:element minOccurs="0" name="optionType" type="SwaptionTypeEnum"/>
<xsd:element ref="exercise"/>
<xsd:element minOccurs="0" name="exerciseProcedure" type="ExerciseProcedure"/>
<xsd:element minOccurs="0" name="calculationAgent" type="CalculationAgent"/>
<xsd:choice minOccurs="0">
<xsd:element name="cashSettlement" type="CashSettlement"/>
<xsd:element name="physicalSettlement" type="SwaptionPhysicalSettlement"/>
</xsd:choice>
<xsd:element name="swaptionStraddle" type="xsd:boolean"/>
<xsd:element minOccurs="0" name="swaptionAdjustedDates" type="SwaptionAdjustedDates"/>
<xsd:element name="swap" type="Swap"/>
</xsd:sequence>
</xsd:extension>
</xsd:complexContent>
</xsd:complexType>
Content Element Detail (all declarations; defined within this component only; 10/19)
calculationAgent
Type:
CalculationAgent, complex content
The ISDA Calculation Agent responsible for performing duties associated with an optional early termination.
XML Source (w/o annotations (1); see within schema source)
<xsd:element minOccurs="0" name="calculationAgent" type="CalculationAgent"/>

cashSettlement
Type:
CashSettlement, complex content
If specified, this means that cash settlement is applicable to the transaction and defines the parameters associated with the cash settlement procedure. If not specified, then physical settlement is applicable.
XML Source (w/o annotations (1); see within schema source)
<xsd:element name="cashSettlement" type="CashSettlement"/>

exercise
Type:
Exercise, empty content
Abstract:
(may not be used directly in instance XML documents)
Subst.Gr:
may be substituted with 3 elements
XML Source (see within schema source)
<xsd:element ref="exercise"/>

exerciseProcedure
Type:
ExerciseProcedure, complex content
A set of parameters defining procedures associated with the exercise.
XML Source (w/o annotations (1); see within schema source)
<xsd:element minOccurs="0" name="exerciseProcedure" type="ExerciseProcedure"/>

optionType
Type:
SwaptionTypeEnum, simple content
The type of option transaction. From a usage standpoint, put/call is the default option type, while payer/receiver indicator is used for options index credit default swaps, consistently with the industry practice. Straddle is used for the case of straddle strategy, that combine a call and a put with the same strike. This element is needed for transparency reporting because the counterparties are not available, and is made available in other views for convenience; it is not intended to be used for confirmation processing. If the swaption straddle indicator is provided, this must not be in conflict with that indicator.
Simple Content
enumeration of xsd:token
Enumeration:
"Payer"
 - 
A Payer swaption confers on the buyer the right, but not the obligation, to enter into the underlying swap as payer of the fixed rate (and receiver of the floating rate).
"Receiver"
 - 
A Receiver swaption confers on the buyer the right, but not the obligation, to enter into the underlying swap as receiver of the fixed rate (and payer of the floating rate).
"Straddle"
 - 
A swaption straddle is a strategy trade, in which the buyer simultaneously purchases a Payer and a Receiver swaption at the same strike (fixed rate) and with otherwise identical economic characteristics.
"NonStandard"
 - 
This designation is reserved for swaptions with non-standard characteristics e.g. having a basis swap or cross-currency swap underlyer.
XML Source (w/o annotations (1); see within schema source)
<xsd:element minOccurs="0" name="optionType" type="SwaptionTypeEnum"/>

physicalSettlement
Type:
If specified, this defines physical settlement terms which apply to the transaction.
XML Source (w/o annotations (1); see within schema source)
<xsd:element name="physicalSettlement" type="SwaptionPhysicalSettlement"/>

premium
Type:
Payment, complex content
The option premium amount payable by buyer to seller on the specified payment date.
XML Source (w/o annotations (1); see within schema source)
<xsd:element maxOccurs="unbounded" minOccurs="0" name="premium" type="Payment"/>

swap
Type:
Swap, complex content
XML Source (see within schema source)
<xsd:element name="swap" type="Swap"/>

swaptionAdjustedDates
Type:
SwaptionAdjustedDates, complex content
The adjusted dates associated with swaption exercise. These dates have been adjusted for any applicable business day convention.
XML Source (w/o annotations (1); see within schema source)
<xsd:element minOccurs="0" name="swaptionAdjustedDates" type="SwaptionAdjustedDates"/>

swaptionStraddle
Type:
xsd:boolean, predefined, simple content
Whether the option is a swaption or a swaption straddle.
XML Source (w/o annotations (1); see within schema source)
<xsd:element name="swaptionStraddle" type="xsd:boolean"/>

XML schema documentation generated with DocFlex/XML 1.8.6b2 using DocFlex/XML XSDDoc 2.5.1 template set. All content model diagrams generated by Altova XMLSpy via DocFlex/XML XMLSpy Integration.