Namespace: |
|
Content: |
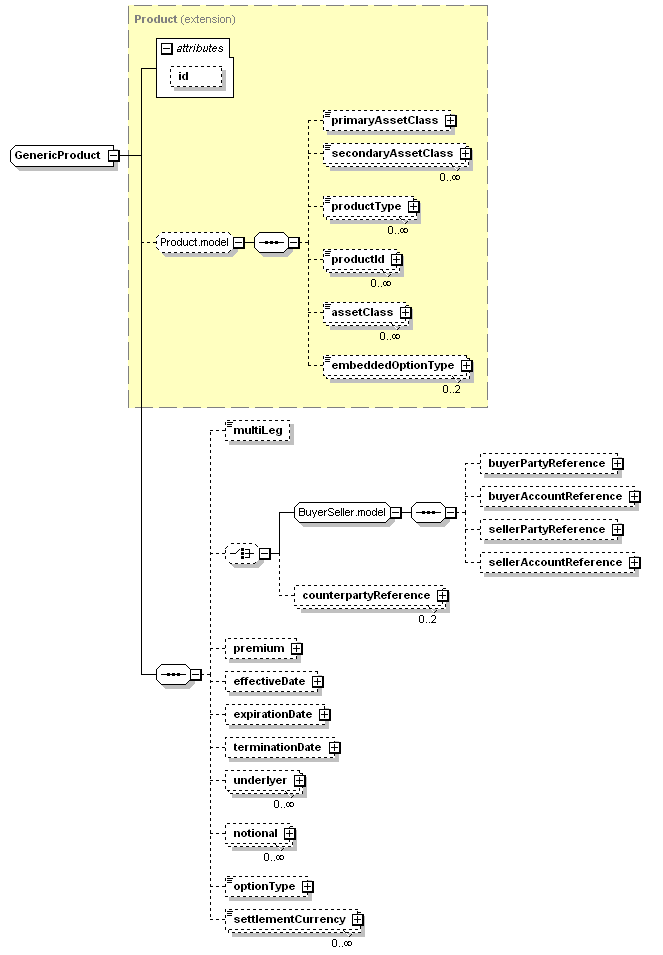
complex, 1 attribute, 20 elements |
Defined: |
globally in fpml-generic-5-3.xsd; see XML source |
Includes: |
definitions of 10 elements |
Used: |
at 2 locations |

XML Representation Summary |
||||||
| <... | ||||||
|
||||||
| > | ||||||
|
||||||
| </...> | ||||||
| assetClass (defined in Product.model group), | premium (defined in GenericProduct complexType), |
Type Derivation Tree |
| <xsd:complexType name="GenericProduct"> <xsd:complexContent> <xsd:sequence> <xsd:choice minOccurs="0"> </xsd:choice> <!-- BAL 2012-02-17 set option type to a coding scheme for flexibility--> <!-- LL 9/14/11 commented out pending WG/SC decision on how to proceed with generic properties, reverted to original definitions from 5.2TR <xsd:element name="exerciseStyle" type="GenericExerciseStyle" minOccurs="0"> <xsd:annotation> <xsd:documentation xml:lang="en">For options, whether the option is a put or call option.</xsd:documentation> </xsd:annotation> </xsd:element> --> <xsd:element maxOccurs="unbounded" minOccurs="0" name="settlementCurrency" type="IdentifiedCurrency"/> <!-- <xsd:group ref="GenericProductProperty.model" minOccurs="0" maxOccurs="unbounded" /> --> <!-- Removed 2012-01 BAL because this duplicates information contained in SDR execution notification messages <xsd:element name="quote" type="BasicQuotation" minOccurs="0" maxOccurs="unbounded"> <xsd:annotation> <xsd:documentation xml:lang="en">Valutions (observed or calculated prices or other values) for the product.</xsd:documentation> <xsd:appinfo> <view:override view="transparency" minOccurs="1"/> </xsd:appinfo> </xsd:annotation> </xsd:element> --> </xsd:sequence> </xsd:extension> </xsd:complexContent> </xsd:complexType> |
Type: |
PartyReference, empty content |
| <xsd:element maxOccurs="2" minOccurs="0" name="counterpartyReference" type="PartyReference"/> |
Type: |
AdjustableDate2, complex content |
| <xsd:element minOccurs="0" name="effectiveDate" type="AdjustableDate2"/> |
Type: |
AdjustableDate2, complex content |
| <xsd:element minOccurs="0" name="expirationDate" type="AdjustableDate2"/> |
Type: |
xsd:boolean, predefined, simple content |
| <xsd:element minOccurs="0" name="multiLeg" type="xsd:boolean"/> |
Type: |
CashflowNotional, complex content |
| <xsd:element maxOccurs="unbounded" minOccurs="0" name="notional" type="CashflowNotional"/> |
Type: |
OptionType, simple content |
| xsd:normalizedString |
maxLength: |
255 |
| <xsd:element minOccurs="0" name="optionType" type="OptionType"/> |
Type: |
SimplePayment, complex content |
| <xsd:element minOccurs="0" name="premium" type="SimplePayment"/> |
Type: |
IdentifiedCurrency, simple content |
| xsd:normalizedString |
maxLength: |
255 |
| <xsd:element maxOccurs="unbounded" minOccurs="0" name="settlementCurrency" type="IdentifiedCurrency"/> |
Type: |
AdjustableDate2, complex content |
| <xsd:element minOccurs="0" name="terminationDate" type="AdjustableDate2"/> |
Type: |
TradeUnderlyer2, complex content |
| <xsd:element maxOccurs="unbounded" minOccurs="0" name="underlyer" type="TradeUnderlyer2"/> |
| XML schema documentation generated with DocFlex/XML 1.8.6b2 using DocFlex/XML XSDDoc 2.5.1 template set. All content model diagrams generated by Altova XMLSpy via DocFlex/XML XMLSpy Integration. |