Namespace:  | 
|
Type:  | 
|
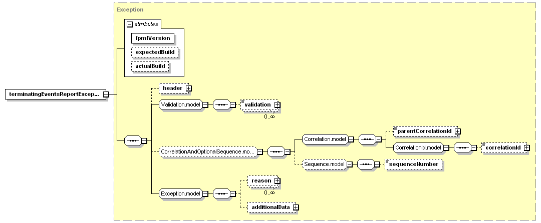
Content:  | 
complex, 3 attributes, 7 elements  | 
Defined:  | 
globally in fpml-reporting-5-3.xsd; see XML source  | 
Used:  | 
never  | 

XML Representation Summary  | 
||||||||||||
| <terminatingEventsReportException | ||||||||||||
  | 
||||||||||||
| > | ||||||||||||
  | 
||||||||||||
| </terminatingEventsReportException> | ||||||||||||
| additionalData (defined in Exception.model group), | reason (defined in Exception.model group), | 
| <xsd:element name="terminatingEventsReportException" type="Exception"/> | 
| XML schema documentation generated with DocFlex/XML 1.8.6b2 using DocFlex/XML XSDDoc 2.5.1 template set. All content model diagrams generated by Altova XMLSpy via DocFlex/XML XMLSpy Integration. |