element <oilPhysicalLeg> (global)
Namespace:
Type:
Content:
complex, 1 attribute, 8 elements
Subst.Gr:
may substitute for element commoditySwapLeg
Defined:
globally in fpml-com-5-5.xsd; see XML source
Used:
never
Content Model Diagram
XML Representation Summary
<oilPhysicalLeg
   
 = 
xsd:ID
    >
   
Content: 
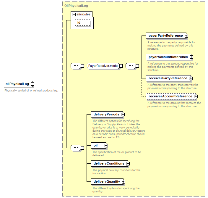
payerPartyReference, payerAccountReference?, receiverPartyReference, receiverAccountReference?, deliveryPeriods, oil, deliveryConditions, deliveryQuantity
</oilPhysicalLeg>
Content model elements (8):
deliveryConditions (in oilPhysicalLeg), payerAccountReference,
May be included in elements by substitutions (2):
commoditySwap, commoditySwap (in commoditySwaption)
Annotation
Physically settled oil or refined products leg.
XML Source (w/o annotations (1); see within schema source)
<xsd:element name="oilPhysicalLeg" substitutionGroup="commoditySwapLeg" type="OilPhysicalLeg"/>

XML schema documentation generated with DocFlex/XML 1.8.6b2 using DocFlex/XML XSDDoc 2.5.1 template set. All content model diagrams generated by Altova XMLSpy via DocFlex/XML XMLSpy Integration.