complexType "InterestRateStream"
Namespace:
Content:
complex, 1 attribute, 13 elements
Defined:
globally in fpml-ird-5-5.xsd; see XML source
Includes:
definitions of 9 elements
Used:
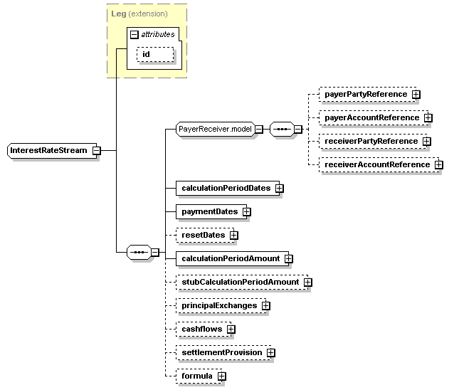
Content Model Diagram
XML Representation Summary
<...
   
 = 
xsd:ID
    >
   
Content: 
payerPartyReference?, payerAccountReference?, receiverPartyReference?, receiverAccountReference?, calculationPeriodDates, paymentDates, resetDates?, calculationPeriodAmount, stubCalculationPeriodAmount?, principalExchanges?, cashflows?, settlementProvision?, formula?
</...>
Content Model Elements (13):
calculationPeriodAmount,
calculationPeriodDates,
cashflows,
formula (defined in InterestRateStream complexType),
payerAccountReference,
payerPartyReference (defined in PayerReceiver.model group),
paymentDates (defined in InterestRateStream complexType),
principalExchanges (defined in InterestRateStream complexType),
receiverAccountReference,
receiverPartyReference,
resetDates,
settlementProvision,
stubCalculationPeriodAmount
All Direct / Indirect Based Elements (2):
capFloorStream, swapStream
Known Usage Locations
Annotation
A type defining the components specifiying an interest rate stream, including both a parametric and cashflow representation for the stream of payments.
Type Definition Detail
Type Derivation Tree
Leg (extension)
  InterestRateStream
XML Source (w/o annotations (11); see within schema source)
<xsd:complexType name="InterestRateStream">
<xsd:complexContent>
<xsd:extension base="Leg">
<xsd:sequence>
<xsd:group ref="PayerReceiver.model"/>
<xsd:element name="calculationPeriodDates" type="CalculationPeriodDates"/>
<xsd:element name="paymentDates" type="PaymentDates"/>
<xsd:element minOccurs="0" name="resetDates" type="ResetDates"/>
<xsd:element minOccurs="0" name="stubCalculationPeriodAmount" type="StubCalculationPeriodAmount"/>
<xsd:element minOccurs="0" name="principalExchanges" type="PrincipalExchanges"/>
<xsd:element minOccurs="0" name="cashflows" type="Cashflows"/>
<xsd:element minOccurs="0" name="settlementProvision" type="SettlementProvision"/>
<xsd:element minOccurs="0" name="formula" type="Formula"/>
</xsd:sequence>
</xsd:extension>
</xsd:complexContent>
</xsd:complexType>
Content Element Detail (all declarations; defined within this component only; 9/13)
calculationPeriodAmount
Type:
CalculationPeriodAmount, complex content
The calculation period amount parameters.
XML Source (w/o annotations (1); see within schema source)
<xsd:element name="calculationPeriodAmount" type="CalculationPeriodAmount"/>

calculationPeriodDates
Type:
CalculationPeriodDates, complex content
The calculation periods dates schedule.
XML Source (w/o annotations (1); see within schema source)
<xsd:element name="calculationPeriodDates" type="CalculationPeriodDates"/>

cashflows
Type:
Cashflows, complex content
The cashflows representation of the swap stream.
XML Source (w/o annotations (1); see within schema source)
<xsd:element minOccurs="0" name="cashflows" type="Cashflows"/>

formula
Type:
Formula, complex content
An interest rate derivative formula.
XML Source (w/o annotations (1); see within schema source)
<xsd:element minOccurs="0" name="formula" type="Formula"/>

paymentDates
Type:
PaymentDates, complex content
The payment dates schedule.
XML Source (w/o annotations (1); see within schema source)
<xsd:element name="paymentDates" type="PaymentDates"/>

principalExchanges
Type:
PrincipalExchanges, complex content
The true/false flags indicating whether initial, intermediate or final exchanges of principal should occur.
XML Source (w/o annotations (1); see within schema source)
<xsd:element minOccurs="0" name="principalExchanges" type="PrincipalExchanges"/>

resetDates
Type:
ResetDates, complex content
The reset dates schedule. The reset dates schedule only applies for a floating rate stream.
XML Source (w/o annotations (1); see within schema source)
<xsd:element minOccurs="0" name="resetDates" type="ResetDates"/>

settlementProvision
Type:
SettlementProvision, complex content
A provision that allows the specification of settlement terms, occuring when the settlement currency is different to the notional currency of the trade.
XML Source (w/o annotations (1); see within schema source)
<xsd:element minOccurs="0" name="settlementProvision" type="SettlementProvision"/>

stubCalculationPeriodAmount
Type:
The stub calculation period amount parameters. This element must only be included if there is an initial or final stub calculation period. Even then, it must only be included if either the stub references a different floating rate tenor to the regular calculation periods, or if the stub is calculated as a linear interpolation of two different floating rate tenors, or if a specific stub rate or stub amount has been negotiated.
XML Source (w/o annotations (1); see within schema source)
<xsd:element minOccurs="0" name="stubCalculationPeriodAmount" type="StubCalculationPeriodAmount"/>

XML schema documentation generated with DocFlex/XML 1.8.6b2 using DocFlex/XML XSDDoc 2.5.1 template set. All content model diagrams generated by Altova XMLSpy via DocFlex/XML XMLSpy Integration.