Namespace: |
|
Content: |
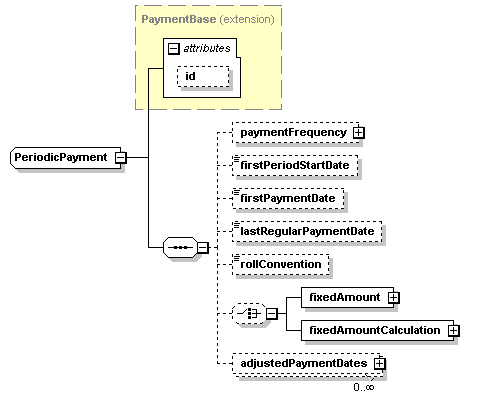
complex, 1 attribute, 8 elements |
Defined: |
globally in fpml-cd-5-5.xsd; see XML source |
Includes: |
definitions of 8 elements |
Used: |
at 1 location |

XML Representation Summary |
||||||
| <... | ||||||
|
||||||
| > | ||||||
|
||||||
| </...> | ||||||
Type Derivation Tree |
| <xsd:complexType name="PeriodicPayment"> <xsd:complexContent> <xsd:sequence> <xsd:choice minOccurs="0"> </xsd:choice> <xsd:element maxOccurs="unbounded" minOccurs="0" name="adjustedPaymentDates" type="AdjustedPaymentDates"/> </xsd:sequence> </xsd:extension> </xsd:complexContent> </xsd:complexType> |
Type: |
AdjustedPaymentDates, complex content |
| <xsd:element maxOccurs="unbounded" minOccurs="0" name="adjustedPaymentDates" type="AdjustedPaymentDates"/> |
Type: |
xsd:date, predefined, simple content |
| <xsd:element minOccurs="0" name="firstPaymentDate" type="xsd:date"/> |
Type: |
xsd:date, predefined, simple content |
| <xsd:element minOccurs="0" name="firstPeriodStartDate" type="xsd:date"/> |
Type: |
Money, complex content |
| <xsd:element name="fixedAmount" type="Money"/> |
Type: |
FixedAmountCalculation, complex content |
| <xsd:element name="fixedAmountCalculation" type="FixedAmountCalculation"/> |
Type: |
xsd:date, predefined, simple content |
| <xsd:element minOccurs="0" name="lastRegularPaymentDate" type="xsd:date"/> |
Type: |
Period, complex content |
| <xsd:element minOccurs="0" name="paymentFrequency" type="Period"/> |
Type: |
RollConventionEnum, simple content |
| enumeration of xsd:token |
Enumeration: |
|
| <xsd:element minOccurs="0" name="rollConvention" type="RollConventionEnum"/> |
| XML schema documentation generated with DocFlex/XML 1.8.6b2 using DocFlex/XML XSDDoc 2.5.1 template set. All content model diagrams generated by Altova XMLSpy via DocFlex/XML XMLSpy Integration. |