complexType "FxOption"
Namespace:
Content:
complex, 1 attribute, 23 elements
Defined:
globally in fpml-fx-5-5.xsd; see XML source
Includes:
definitions of 13 elements
Used:
Content Model Diagram
XML Representation Summary
<...
   
 = 
xsd:ID
    >
   
Content: 
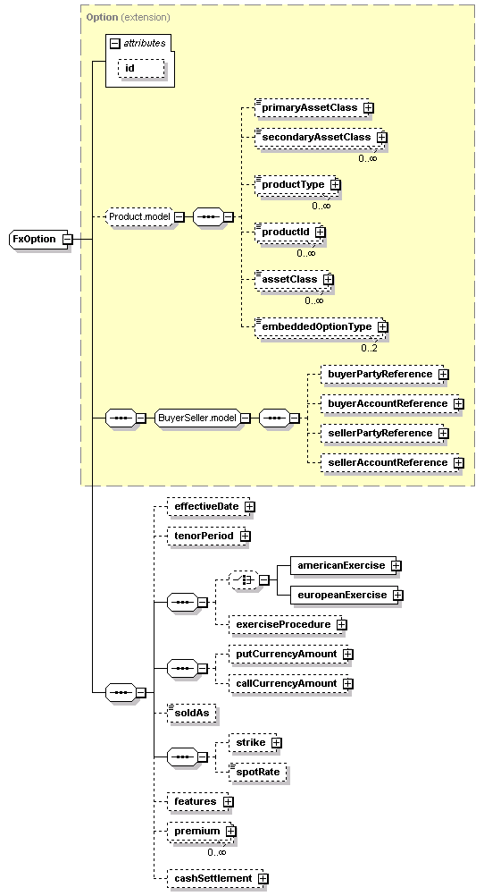
(primaryAssetClass?, secondaryAssetClass*, productType*, productId*, assetClass*, embeddedOptionType[0..2])?, buyerPartyReference?, buyerAccountReference?, sellerPartyReference?, sellerAccountReference?, effectiveDate?, tenorPeriod?, (americanExercise | europeanExercise)?, exerciseProcedure?, putCurrencyAmount?, callCurrencyAmount?, soldAs?, strike?, spotRate?, features?, premium*, cashSettlement?
</...>
Content Model Elements (23):
americanExercise (in fxOption),
assetClass (defined in Product.model group),
primaryAssetClass (defined in Product.model group),
productId (defined in Product.model group),
productType (defined in Product.model group),
All Direct / Indirect Based Elements (1):
fxOption
Known Usage Locations
Annotation
Describes an FX option with optional asian and barrier features.
Type Definition Detail
Type Derivation Tree
Product (extension)
  Option (extension)
      FxOption
XML Source (w/o annotations (16); see within schema source)
<xsd:complexType name="FxOption">
<xsd:complexContent>
<xsd:extension base="Option">
<xsd:sequence>
<xsd:element minOccurs="0" name="effectiveDate" type="AdjustableOrRelativeDate"/>
<xsd:element minOccurs="0" name="tenorPeriod" type="Period"/>
<xsd:sequence>
<xsd:choice minOccurs="0">
<xsd:element name="americanExercise" type="FxAmericanExercise"/>
<xsd:element name="europeanExercise" type="FxEuropeanExercise"/>
</xsd:choice>
<xsd:element minOccurs="0" name="exerciseProcedure" type="ExerciseProcedure"/>
</xsd:sequence>
<xsd:sequence>
<xsd:element minOccurs="0" name="putCurrencyAmount" type="NonNegativeMoney"/>
<xsd:element minOccurs="0" name="callCurrencyAmount" type="NonNegativeMoney"/>
</xsd:sequence>
<xsd:element minOccurs="0" name="soldAs" type="PutCallEnum"/>
<xsd:sequence>
<xsd:element minOccurs="0" name="strike" type="FxStrikePrice"/>
<xsd:element minOccurs="0" name="spotRate" type="PositiveDecimal"/>
</xsd:sequence>
<xsd:element minOccurs="0" name="features" type="FxOptionFeatures"/>
<xsd:element maxOccurs="unbounded" minOccurs="0" name="premium" type="FxOptionPremium"/>
<xsd:element minOccurs="0" name="cashSettlement" type="FxCashSettlement"/>
</xsd:sequence>
</xsd:extension>
</xsd:complexContent>
</xsd:complexType>
Content Element Detail (all declarations; defined within this component only; 13/23)
americanExercise
Type:
FxAmericanExercise, complex content
The parameters for defining the exercise period for an American style option.
XML Source (w/o annotations (1); see within schema source)
<xsd:element name="americanExercise" type="FxAmericanExercise"/>

callCurrencyAmount
Type:
NonNegativeMoney, complex content
The currency amount that the option gives the right to buy.
XML Source (w/o annotations (1); see within schema source)
<xsd:element minOccurs="0" name="callCurrencyAmount" type="NonNegativeMoney"/>

cashSettlement
Type:
FxCashSettlement, complex content
Specifies the currency and fixing details for cash settlement. This optional element is produced only where it has been specified at execution time that the option wlll be settled into a single cash payment - for example, in the case of a non-deliverable option (although note that an Fx option may be contractually cash settled, without necessarily being non-deliverable).
XML Source (w/o annotations (1); see within schema source)
<xsd:element minOccurs="0" name="cashSettlement" type="FxCashSettlement"/>

effectiveDate
Type:
AdjustableOrRelativeDate, complex content
Effective date for a forward starting derivative. If this element is not present, the effective date is the trade date.
XML Source (w/o annotations (1); see within schema source)
<xsd:element minOccurs="0" name="effectiveDate" type="AdjustableOrRelativeDate"/>

europeanExercise
Type:
FxEuropeanExercise, complex content
The parameters for defining the exercise period for an European style option.
XML Source (w/o annotations (1); see within schema source)
<xsd:element name="europeanExercise" type="FxEuropeanExercise"/>

exerciseProcedure
Type:
ExerciseProcedure, complex content
A set of parameters defining procedures associated with the exercise.
XML Source (w/o annotations (1); see within schema source)
<xsd:element minOccurs="0" name="exerciseProcedure" type="ExerciseProcedure"/>

features
Type:
FxOptionFeatures, complex content
Describes additional features within the option.
XML Source (w/o annotations (1); see within schema source)
<xsd:element minOccurs="0" name="features" type="FxOptionFeatures"/>

premium
Type:
FxOptionPremium, complex content
Premium amount or premium installment amount for an option.
XML Source (w/o annotations (1); see within schema source)
<xsd:element maxOccurs="unbounded" minOccurs="0" name="premium" type="FxOptionPremium"/>

putCurrencyAmount
Type:
NonNegativeMoney, complex content
The currency amount that the option gives the right to sell.
XML Source (w/o annotations (1); see within schema source)
<xsd:element minOccurs="0" name="putCurrencyAmount" type="NonNegativeMoney"/>

soldAs
Type:
PutCallEnum, simple content
Indicates how the product was original sold as a Put or a Call.
Simple Content
enumeration of xsd:token
Enumeration:
"Put"
 - 
A put option gives the holder the right to sell the underlying asset by a certain date for a certain price.
"Call"
 - 
A call option gives the holder the right to buy the underlying asset by a certain date for a certain price.
XML Source (w/o annotations (1); see within schema source)
<xsd:element minOccurs="0" name="soldAs" type="PutCallEnum"/>

spotRate
Type:
PositiveDecimal, simple content
An optional element used for FX forwards and certain types of FX OTC options. For deals consumated in the FX Forwards Market, this represents the current market rate for a particular currency pair. For barrier and digital/binary options, it can be useful to include the spot rate at the time the option was executed to make it easier to know whether the option needs to move "up" or "down" to be triggered.
Simple Content
xsd:decimal
minExclusive:
0
XML Source (w/o annotations (1); see within schema source)
<xsd:element minOccurs="0" name="spotRate" type="PositiveDecimal"/>

strike
Type:
FxStrikePrice, complex content
Defines the option strike price.
XML Source (w/o annotations (1); see within schema source)
<xsd:element minOccurs="0" name="strike" type="FxStrikePrice"/>

tenorPeriod
Type:
Period, complex content
A tenor expressed as a period type and multiplier (e.g. 1D, 1Y, etc.)
XML Source (w/o annotations (1); see within schema source)
<xsd:element minOccurs="0" name="tenorPeriod" type="Period"/>

XML schema documentation generated with DocFlex/XML 1.8.6b2 using DocFlex/XML XSDDoc 2.5.1 template set. All content model diagrams generated by Altova XMLSpy via DocFlex/XML XMLSpy Integration.