Namespace: |
|
Content: |
complex, 1 attribute, 20 elements |
Defined: |
globally in fpml-ird-5-7.xsd; see XML source |
Includes: |
definitions of 10 elements |
Used: |
at 1 location |

XML Representation Summary |
||||||
<... |
||||||
|
||||||
> |
||||||
|
||||||
</...> |
||||||
|
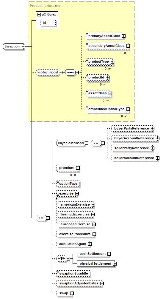
Type Derivation Tree
|
|
<xsd:complexContent>
<xsd:extension base="Product">
<xsd:sequence>
<xsd:group ref="BuyerSeller.model"/>
<xsd:choice minOccurs="0">
</xsd:choice>
</xsd:sequence>
</xsd:extension>
</xsd:complexContent>
</xsd:complexType>
|
Type: |
CalculationAgent, complex content |
Type: |
CashSettlement, complex content |
Type: |
Exercise, empty content
|
Abstract: |
(may not be used directly in instance XML documents) |
Subst.Gr: |
may be substituted with 3 elements |
Type: |
ExerciseProcedure, complex content |
Type: |
SwaptionTypeEnum, simple content |
|
enumeration of xsd:token
|
Enumeration: |
|
Type: |
SwaptionPhysicalSettlement, complex content |
Type: |
Payment, complex content |
Type: |
Swap, complex content |
Type: |
SwaptionAdjustedDates, complex content |
Type: |
xsd:boolean, predefined, simple content |
|
XML schema documentation generated with DocFlex/XML 1.9.0 using DocFlex/XML XSDDoc 2.8.0 template set. All content model diagrams generated by Altova XMLSpy via DocFlex/XML XMLSpy Integration.
|