Namespace:  | 
|
Type:  | 
|
Content:  | 
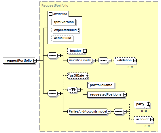
complex, 3 attributes, 7 elements  | 
Defined:  | 
globally in fpml-reconciliation-5-7.xsd; see XML source  | 
Used:  | 
never  | 

XML Representation Summary  | 
||||||||||||
<requestPortfolio  | 
||||||||||||
  | 
||||||||||||
>  | 
||||||||||||
  | 
||||||||||||
</requestPortfolio>  | 
||||||||||||
| 
 XML schema documentation generated with DocFlex/XML 1.9.0 using DocFlex/XML XSDDoc 2.8.0 template set. All content model diagrams generated by Altova XMLSpy via DocFlex/XML XMLSpy Integration. 
 |