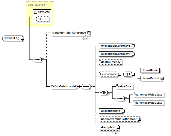
complexType "FxSwapLeg"
Namespace:
Content:
complex, 1 attribute, 12 elements
Defined:
globally in fpml-fx-5-8.xsd; see XML source
Includes:
definition of 1 element
Used:
Content Model Diagram
XML Representation Summary
<...
   
 = 
xsd:ID
   
>
   
Content: 
</...>
Content Model Elements (12):
currency1ValueDate,
currency2ValueDate,
dealtCurrency,
disruption,
exchangeRate (defined in FxCoreDetails.model group),
exchangedCurrency1 (defined in FxCoreDetails.model group),
exchangedCurrency2 (defined in FxCoreDetails.model group),
nonDeliverableSettlement (defined in FxCoreDetails.model group),
tenorName,
tenorPeriod (defined in FxTenor.model group),
tradeIdentifierReference (defined in FxSwapLeg complexType),
valueDate (defined in FxCoreDetails.model group)
All Direct / Indirect Based Elements (2):
Known Usage Locations
Type Definition Detail
Type Derivation Tree
Leg (extension)
  FxSwapLeg
XML Source (w/o annotations (2); see within schema source)
<xsd:complexType name="FxSwapLeg">
<xsd:complexContent>
<xsd:extension base="Leg">
<xsd:sequence>
<xsd:element maxOccurs="unbounded" minOccurs="0" name="tradeIdentifierReference" type="PartyTradeIdentifierReference"/>
<xsd:group ref="FxCoreDetails.model"/>
</xsd:sequence>
</xsd:extension>
</xsd:complexContent>
</xsd:complexType>
Content Element Detail (all declarations; defined within this component only; 1/12)
tradeIdentifierReference
Type:
A reference to a party trade ID. This is provided in case the message creator wishes to record that the swap leg is assocatiated with a particular trade identifier; typically this is used for identifying a USI assocatied wih the leg.
XML Source (w/o annotations (1); see within schema source)
<xsd:element maxOccurs="unbounded" minOccurs="0" name="tradeIdentifierReference" type="PartyTradeIdentifierReference"/>

XML schema documentation generated with DocFlex/XML 1.9.0 using DocFlex/XML XSDDoc 2.8.0 template set. All content model diagrams generated by Altova XMLSpy via DocFlex/XML XMLSpy Integration.