| Namespace: | |
| Type: | |
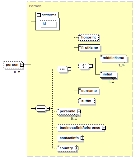
| Content: | complex, 1 attribute, 10 elements | 
| Defined: | 

| XML Representation Summary | ||||||
| <person | ||||||
| 
 | ||||||
| > | ||||||
| 
 | ||||||
| </person> | ||||||
| XML schema documentation generated with DocFlex/XML 1.9.0 using DocFlex/XML XSDDoc 2.8.0 template set. All content model diagrams generated by Altova XMLSpy via DocFlex/XML XMLSpy Integration. |