Namespace: |
|
Type: |
|
Content: |
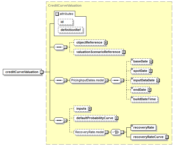
complex, 2 attributes, 11 elements |
Subst.Gr: |
may substitute for element pricingStructureValuation |
Defined: |
globally in fpml-mktenv-5-9.xsd; see XML source |
Used: |
never |

XML Representation Summary |
|||||||||
<creditCurveValuation |
|||||||||
|
|||||||||
> |
|||||||||
|
|||||||||
</creditCurveValuation> |
|||||||||
|
<xsd:element name="creditCurveValuation" substitutionGroup="pricingStructureValuation" type="CreditCurveValuation"/>
|
|
XML schema documentation generated with DocFlex/XML 1.9.0 using DocFlex/XML XSDDoc 2.8.0 template set. All content model diagrams generated by Altova XMLSpy via DocFlex/XML XMLSpy Integration.
|